![]() |
![]() | ![]() | ![]() | ![]() |
![]() | |||
Gestione Cataloghi e Premi | |||
|
Moduli richiesti: Gestione Punto Vendita Extended Come si crea in Business un catalogo premi legato ad una raccolta punti da utilizzare in Gestione Punti Vendita?
Per prima cosa occorre definire un Tipo Tessera dal programma Tipi Tessera, sarà l'entità che lega le promozioni alla tessera (fisica) del cliente.
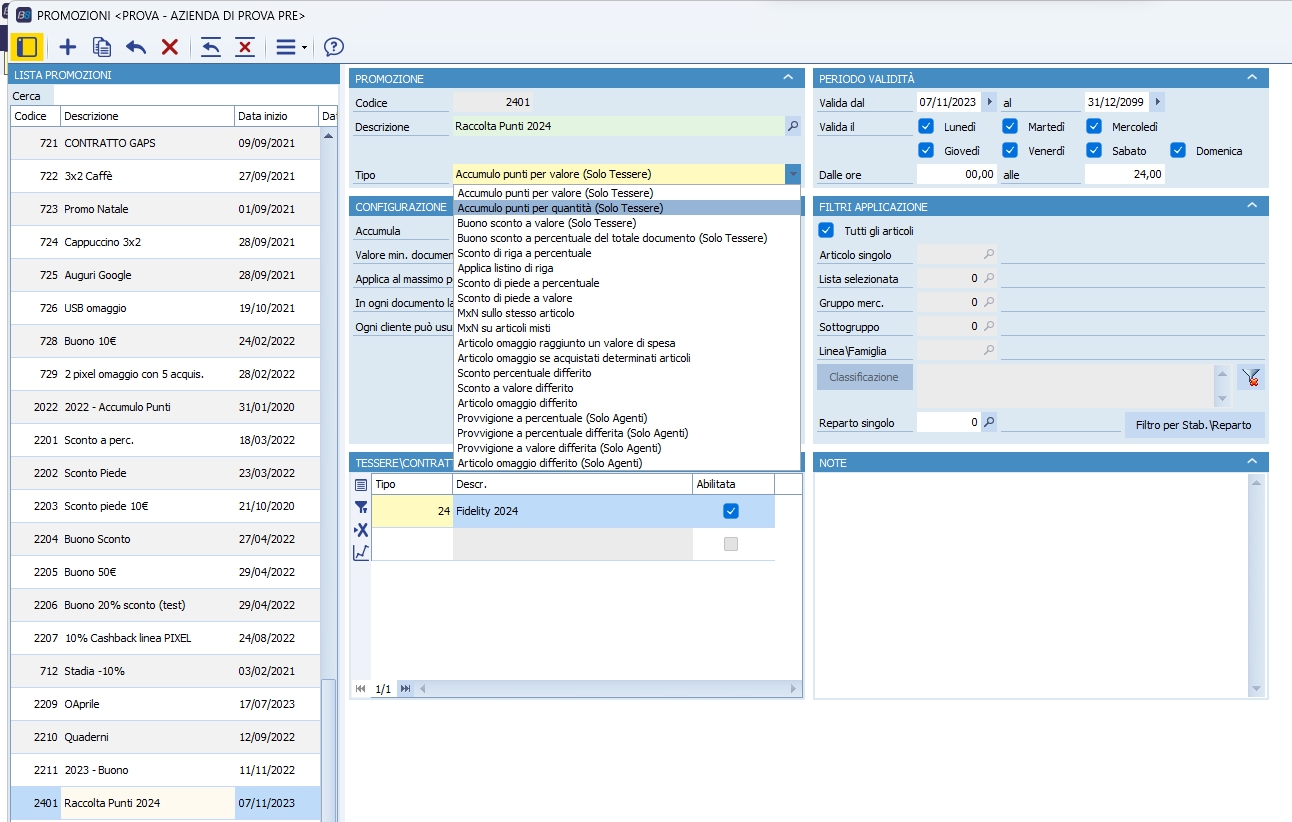
Una volta creato il tipo tessera è il momento della promozione di tipo "Raccolta punti" dal programma Promozioni.
La promozione di tipo "Raccolta Punti" può essere creata per quantità o per valore. La differenza è che il calcolo dei punti si baserà sul totale del documento o sulla quantità degli articoli acquistati.
Una volta definito come dovrà funzionare la raccolta punti, possiamo creare il catalogo premi dal programma Catalogo Premi, al quale dovremo associare il tipo tessera precedentemente creato.
Le date di validità del Catalogo (Valido dal - al) sono fondamentali per definire il range di date in cui i per ogni cliente sarà possibile ottenere e cumulare i punti. Se un documento viene inserito fuori dal range di date, anche se viene passata la tessera i punti non saranno cumulati. Allo stesso modo se non vi è alcun catalogo attivo sul tipo tessera su cui è attiva la raccolta punti, i punti non verranno cumulati.
Nella griglia del catalogo posso definire i premi ottenibili con i punti cumulati.
A seguire un paio di esempi delle promozioni più usate nei cataloghi (solo a titolo di esempio): - Sconto a valore o percentuale
NB
in una promozione destinata al catalogo premi non va definita alcuna tessera, in quanto la promozione non si dovrà attivare al passaggio della tessera, ma al suo ritiro dal catalogo.
Essendo un premio ritirato da catalogo, di norma, può essere utilizzata una sola volta, consigliamo quindi l'indicazione 1 in "Ogni cliente può usufuire della promozione n volte".
Create le promozioni, queste possono essere inserite nella griglia del catalogo.
Ora che il catalogo è valido occorre associare le tessere ai cliente.
Come funziona la raccolta punti in Gestione Punti Vendita? Nel caso di una promozione Raccolta punti a valore, con 1 punto per ogni € di spesa, esattamente come nella schermata a seguire.
NB se nella tessera sono caricate altre promozioni oltre alla raccolta punti, è consigliato indicare per la promozione di tipo raccolta punti una priorità di assegnazione elevata.
In questo modo, eventuali promozioni di tipo sconto presenti nel documento verranno applicati prima della promozione di tipo raccolta punti e il conteggio dei punti verrà effettuato sul totale al netto degli sconti.
Se un cliente raggiunge un quantitativo sufficiente per il ritiro del premio che richiede il contributo minore, il programma avviserà l'operatore attivando nella sezione del cliente il pulsante che consente il ritiro dei premi.
Altrimenti, il bottone non risulta visibile. Cliccando sul pulsante verranno mostrati solo i premi ritirabili con il quantitativo dei punti a disposizione.
Se viene ritirata una promozione, questa viene inserita tra le promozioni speciali del cliente, mentre se viene ritirato un articolo il programma effettuerà la sola sottrazione dei punti.
NB Se viene ritirata una promozione di tipo "Sconto di piede" è necessario indicare una causale di magazzino (nulla) in Personalizzazione GPV --> Tab Proposte --> Tile GPV 2 --> Causale Sconti di Piede, oppure occorre attivare l'opzione di registro "BSREGSRE\OPZIONI\CausaleScontiPiede" è indicare come valore dell'opzione il codice di una causale di magazzino nulla.
|