Data ultimo aggiornamento: 16/04/2025

Clicca per accedere al sito di NTS Informatica
Clicca per accedere all'argomentoClicca per accedere all'argomentoClicca per accedere all'argomentoClicca per accedere all'argomento
Clicca per accedere al sito di NTS Informatica

Personalizzazione GPV

Moduli richiesti: Gestione Punto Vendita Base

Questo programma permette di personalizzare vari comportamenti della "Gestione Punti Vendita", per ogni "Ruolo/Reparto di vendita" è possibile effettuare configurazioni differenti, queste sono contestuali alla riga su cui si è posizionati (prima sezione).

Interfaccia

In questo Tab è possibile abilitare o meno l'editabilità di alcuni campi presenti nei programmi "Gestione Punti Vendita" e "Anagrafica Clienti".

Maschera principale Gpv

In Questa sezione è possibile rendere modificabili e non alcuni campi presenti nel corpo dei documenti, oltre che a nascondere le sezioni Cliente, Note cliente e Tastierino Numerico

Usa Pulsanti invece della Toolbar

Se spuntato permette di visualizzare nella maschera di vendita le icone della toolbar sotto forma di pulsanti, per un utilizzo più agevole in modalità touchscreen

Totali Gpv

In queste sezioni è possibile rendere editabili oppure no i principali campi di testata dei documenti.

Anagrafica Clienti

In questa sezione è possibile rendere editabili oppure no alcuni campi presenti in "Anagrafica Clienti" (Anagrafiche dedicate del GPV)

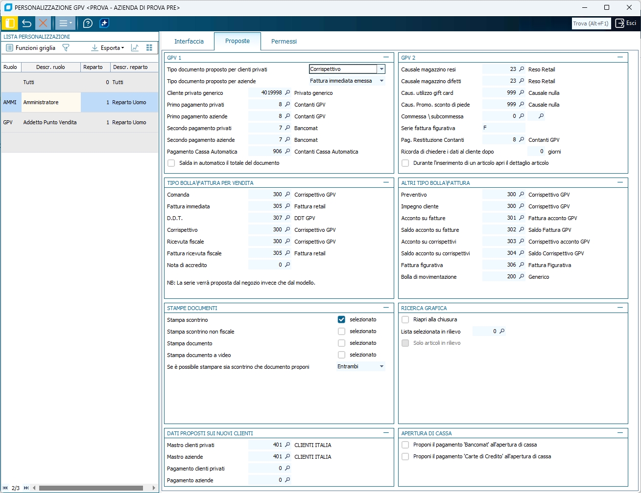
Proposte

In questo Tab è possibile impostare dei valori di default per i principali campi di testata del programma "Gestione Punti Vendita".

GPV 1 – GPV 2

Alcune informazioni sono richieste obbligatoriamente dal programma:

  • Cliente Privato Generico
  • Primo Pagamento privati/aziende (non accetta Forme di Pagamento multirata)
  • Secondo Pagamento privati/aziende (non accetta Forme di Pagamento in valuta)
  • Pagamento Cassa Automatica (nel caso sia stata associata una cassa automatica al punto cassa)

Altre invece sono consigliate per una corretta gestione:

  • Causale magazzino resi
  • Causale magazzino difetti
  • Causale Promozioni sconto di piede (obbligatoria per gestire le Promozioni di tipo "Sconto di piede")
  • Causale utilizzo Gift Card (indicare una causale nulla se si gestiscono le Gift Card)
  • Serie fattura figurativa
  • Pagamento restituzione contanti Se specificata, nelle pratiche di reso con restituzione contante, viene utilizzata la forma di pagamento indicata. L'impostazione ha priorità rispetto all'opzione di registro " BSREGSRE\OPZIONI\FormaPagContantiDefault "

NB: per le Causali di reso l'impostazione deve essere di tipo "Esistenza -" e "Resi -", sia per le quantità che per il valore.

Salda in automatico il totale del documento
Se spuntato, l'importo totale del documento verrà riportato sul primo Pagamento della sezione "Totali" di Gestione Punti Vendita.

Non selezionare la tessera se il cliente ne ha solo una
Se spuntato all'inserimento del conto viene aperta la maschera della "selezione tessere" anche se ne possiede solo una

Ricorda di chiedere i dati al cliente dopo
E' possibile indicare il numero di giorni, dalla data di inserimento dell'anagrafica, dopo i quali deve essere richiesto l'aggiornamento dei dati del Cliente.

Durante l'inserimento di un articolo apri il dettaglio articolo
Se abilitata viene aperto il Dettaglio Articolo dopo aver inserito un articolo

NB: per le Causali di reso l'impostazione deve essere di tipo "Esistenza -" e "Resi -", sia per le quantità che per il valore.

Tipo Bolla\Fattura per Vendita – Altri Tipo Bolla\Fattura

E' possibile impostare il Tipo Bolla/Fattura da proporre per default per ogni Tipo Documento (sezione "Totali" di "Gestione Punti Vendita")

Dati Proposti sui Nuovi Clienti

E' possibile indicare il Mastro da proporre in fase di creazione di nuove anagrafiche, sia per i Clienti Privati che per le Aziende, e il Codice Pagamento da associare ad esse.

NB: il codice pagamento associato al cliente corrisponde al Secondo Pagamento presente nella sezione "Totali" di "Gestione Punti Vendita", questo prevale sul default impostato per il secondo cod. pagamento (Altri Dati Testata).

Ricerca grafica

Lista Selezionata per Articoli in Rilievo
E' possibile indicare una Lista Selezionata di articoli in rilievo da mostrare nella prima sezione della Ricerca Grafica.
Tramite l'opzione di registro BSRERICG\OPZIONI\ OrdinamentoArticoliListaSel sarà possibile indicare l'ordine degli articoli in rilievo: COD per Codice Articolo e DESCR per Descrizione Articolo.

Riapri alla Chiusura
Se spuntato la maschera della Ricerca Grafica non verrà chiusa dopo aver selezionato un articolo

Solo Articoli in Rilievo
Se spuntato nella maschera della Ricerca Grafica saranno visibili a tutto schermo solo gli articoli appartenenti ad una Lista Selezionata

Stampe Documenti

In questa sezione è possibile preimpostare un default per i campi "Stampa" presenti nei "Totali" della maschera principale della "Gestione Punti Vendita".

Se è possibile stampare sia scontrino che documento seleziona...
Da questo campo è possibile attribuire una priorità di stampa

Apertura di Cassa

Proponi il pagamento 'Bancomat' all'apertura di cassa
Se spuntato, in modalità cassa chiusa (prima di fare l'apertura di cassa), sarà mostrato il saldo del pagamento Bancomat incassato.
Inoltre, effettuando la chiusura non verrà azzerato l'importo incassato nella griglia della Chiusura di cassa

Proponi il pagamento 'Carte di Credito' all'apertura di cassa
Se spuntato, in modalità cassa chiusa (prima di fare l'apertura di cassa), sarà mostrato il saldo del pagamento Carta di Credito incassato.
Inoltre, effettuando la chiusura non verrà azzerato l'importo incassato nella griglia della Chiusura di cassa

Permessi

In questo tab è possibile definire limitazioni e permessi su alcune entità del documento.

Documenti

In questa sezione è possibile definire, oltre che l'accessibilità a varie funzionalità del programma, quali documenti è possibile Creare e quali Modificare.

Permessi Operativi

Visualizza le disponibilità di altri negozi
Se spuntato sarà possibile visualizzare nello Zoom Articoli anche le disponibilità relative ad altri negozi.

Accesso a Sintesi e Statistiche
Se spuntato verrà abilitata la voce corrispondente nel menu strumenti (Gestione Punti Vendita), dalla quale sarà possibile accedere alla maschera delle statistiche del conto indicato in testata.

Consenti di generare nuove commesse
Se spuntato verrà abilitata la voce corrispondente nel menu strumenti (Gestione Punti Vendita), dalla quale sarà possibile generare in automatico un numero commessa, se posizionati sul campo "Conto" o su una riga di griglia con articolo selezionato.

Consenti di salvare le condizioni particolari
Se spuntato verrà abilitata la voce corrispondente nel menu strumenti (Gestione Punti Vendita), dalla quale sarà possibile accedere al programma "Salva Condizioni Particolari".

Consenti di modificare la data scadenza buoni
Se spuntato in fase di generazione buono da pratiche di reso, sarà possibile modificare la data di scadenza

Consenti di modificare i riferimenti dello scontrino stampato
Se spuntato, sarà possibile modificare nella sezione "Altre Informazioni" i riferimenti dello scontrino stampato sul registratore di cassa

Visualizza solo i mastri
E' possibile indicare, separati dalla ",", i mastri visualizzabili nello Zoom Clienti (se non indicati saranno tutti visualizzabili).

NB: se indicati dei mastri si potranno utilizzare solo i conti appartenenti a questi.

Nascondi i prezzi per i listini
È possibile indicare, separati dalla ",", i listini dei quali non è permessa la visualizzazione dei prezzi.

Visualizza Stampe Statistiche
È possibile indicare, separati dalla "," i codici delle stampe parametriche che saranno consultabili dal negozio per la combo ruolo/reparto selezionata.
NB le stampe saranno consultabili dal negozio solo se attivata la spunta "Consenti stampa statistiche dal negozio"

Clienti

Consenti generazione documenti a clienti con blocco fisso
Se spuntato il programma permette la generazione del documento anche se per il conto a cui è intesto è stato indicato un "blocco fisso" in Anagrafica (tab "Cod. Fornitura").

Segnala altri blocchi cliente
Se spuntato verrà segnalata la presenza di qualsiasi "blocco" sia stato impostato in Anagrafica per il conto a cui è intestato il documento.

Abilita l'incasso crediti clienti
Se spuntato verrà abilitata la voce "Crediti" nel programma Movimenti di Cassa, dal quale sarà possibile incassare eventuali crediti clienti.

Abilita l'accesso all'anagrafica completa del cliente
Se spuntato, verrà abilitata sul menù Strumenti dell'anagrafica clienti di Gestione Punti Vendita, la voce "Anagrafica Completa" che rimanderà al programma Anagrafica Clienti/Fornitori, con la possibilità di definire, oltre all'accessibilità, quali anagrafiche (clienti privati e Aziende) è possibile Creare e quali Modificare.

Articoli

Consenti uso articoli bloccati
Se spuntato permette di visualizzare nello Zoom articoli e utilizzare anche quegli articoli per i quali è stato impostato il "blocco" in Anagrafica (tab "Acquisti/Produzione").

Massima variazione prezzo di listino
E' possibile indicare la variazione massima applicabile al prezzo di vendita.

NB: nel caso di violazione delle restrizioni è comunque possibile procedere, previo inserimento di utente e password di un operatore con i permessi adeguati. L'abilitazione verrà fornita solo per la singola operazione e non per l'inserimento dell'intero documento.

Prezzi sotto listino
E' possibile indicare un listino prezzi, sotto il quale non è permesso effettuare documenti di vendita, se indicato il blocco.

Ricarica il listino di confronto del ... %
È possibile stabilire una percentuale, in riferimento al listino indicato, di sconto massimo prima che venga applicato il blocco

Sconto massimo
E' possibile indicare il valore o la percentuale massima di sconto applicabile, questa viene calcolata in base al confronto tra il prezzo ( ivato se il documento è con lo "scorporo") e il valore riga/la quantità. La percentuale calcolata potrebbe differire di alcuni centesimi da quella indicata e nel calcolo non viene considerato l'abbuono di piede.

Limiti massimi:
È possibile indicare un valore di tetto massimo per il Prezzo e/o per la Quantità delle singole righe.

NB: nel caso di violazione delle restrizioni è comunque possibile procedere, previo inserimento di utente e password di un operatore con i permessi adeguati. L'abilitazione verrà fornita solo per la singola operazione e non per l'inserimento dell'intero documento.

Commesso

Abilita cambio commesso nella maschera dei totali
Se spuntato sarà visibile nella sezione "Totali" il campo "Operatore", dal quale sarà possibile modificare l'operatore di inserimento del documento.

Obbliga ad inserire il commesso prima di generare un documento
Se spuntato renderà obbligatorio l'inserimento di user e password del commesso prima di generare un documento

Menù

Consenti riassortimento dal negozio
Se non spuntato non sarà abilitata la voce Riassortimento Negozio nel programma Menù principale GPV.

Consenti stampa statistiche dal negozio
Se non spuntato non sarà abilitata la voce Stampa statistiche nel programma Menù principale GPV

Consenti di Cancellare l'ultima Chiusura
Se spuntato sarà possibile dal Menu Gestione Punti Vendita eliminare l'ultima chiusura di cassa effettuata.

NB: è possibile eliminare l'ultima chiusura di cassa solo nel caso in cui non è ancora stata effettata l'apertura di cassa

Disabilita la cancellazione delle comande aperte
Se spuntato, in fase di chiusura di cassa, non viene mostrato il messaggio che chiede se cancellare le comande rimaste aperte per la cassa corrente.

Strumenti

Dettaglio ruolo\reparti
Permette di visualizzare la maschera del dettaglio dei Ruoli presenti in ogni singolo Reparto

Copia configurazione
Permette di copiare la configurazione della riga Ruolo/Reparto su cui si è posizionati

Incolla configurazione
Permette di incollare la configurazione copiata in precedenza sulla riga Ruolo/Reparto su cui si è posizionati