Data ultimo aggiornamento: 09/12/2024

Clicca per accedere al sito di NTS Informatica
Clicca per accedere all'argomentoClicca per accedere all'argomentoClicca per accedere all'argomentoClicca per accedere all'argomento
Clicca per accedere al sito di NTS Informatica

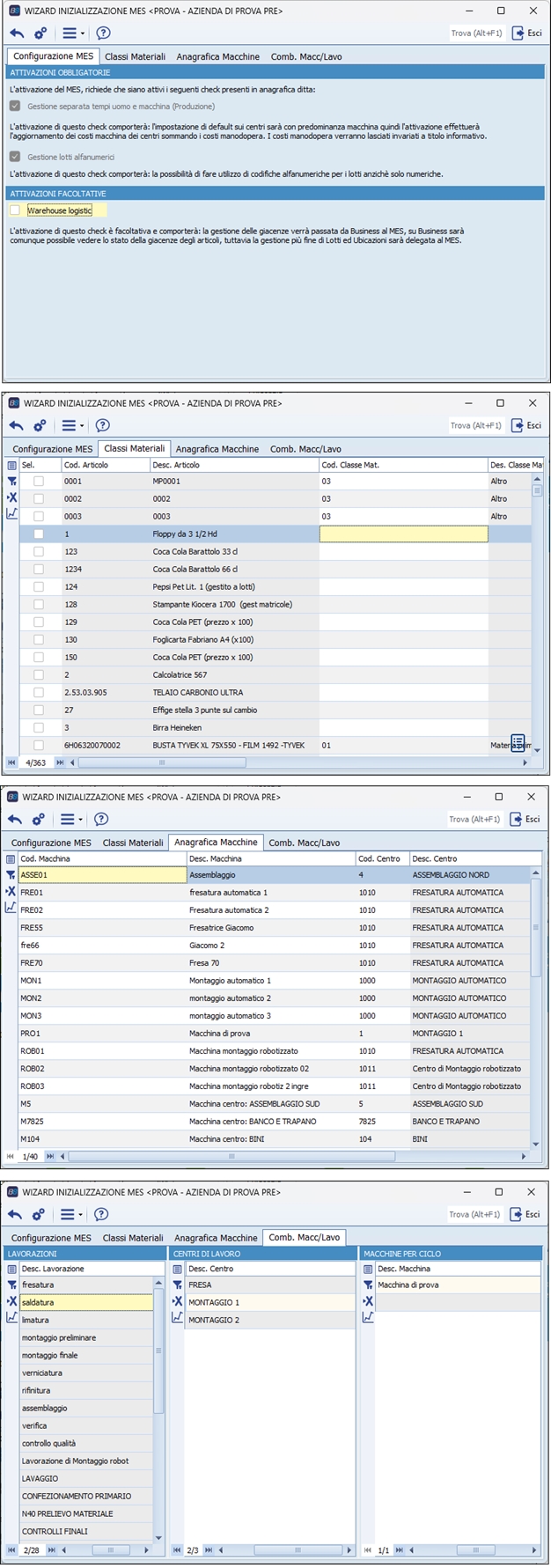
Wizard Inizializzazione MES

Moduli richiesti: Integrazione con Mes MasterFactory