Data ultimo aggiornamento: 09/12/2024

Clicca per accedere al sito di NTS Informatica
Clicca per accedere all'argomentoClicca per accedere all'argomentoClicca per accedere all'argomentoClicca per accedere all'argomento
Clicca per accedere al sito di NTS Informatica

Consolle e-mail

Moduli richiesti: CRM, E-mail integrata

Moduli richiesti per la sola parte di invio email: vedi note in basso *

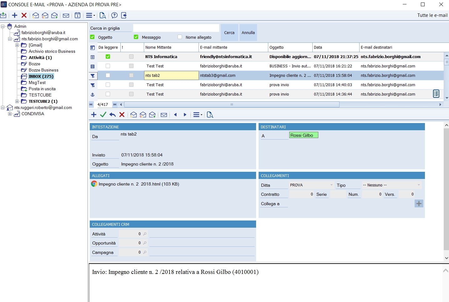
La console delle e-mail consiste in una interfaccia per la gestione e visualizzazione delle e-mail in arrivo e in uscita. L'interfaccia è simile a quella che si può trovare negli altri client di posta elettronica:

  • A sinistra è presente una struttura ad albero che mostra le cartelle in cui si trovano le e-mail.
  • Al centro è presente una griglia che mostra le e-mail presenti all'interno della cartella selezionata.
  • Opzionalmente nella parte inferiore della zona centrale è possibile visualizzare un'anteprima dell'e-mail selezionata in griglia.

Se si prova accedere al programma quando l'account di posta non è configurato apparirà come per prima cosa la form "Configura account di posta", se si configura l'account è poi possibile accedere al programma, altrimenti il programma si chiuderà automaticamente.

Albero delle cartelle

L'albero delle cartelle è la struttura che permette di gestire e organizzare le e-mail. è composto da 5 livelli, di cui gli ultimi 3 personalizzabili:

  • 1° livello: Indica il nome dell'operatore attuale per il ramo delle e-mail associate al proprio indirizzo e-mail, oppure può indicare l'indirizzo e-mail di una casella di posta in condivisione.
  • 2° livello: è l'account email alla quale appartengono le e-mail delle cartelle sottostanti.
  • 3°-4°-5° Livello: parte della struttura personalizzabile per la gestione delle e-mail. Al terzo livello sono presenti 5 cartelle predefinite non modificabili: Posta in Arrivo, Posta in Uscita, Posta Inviata, Bozze e Cestino.

Cliccando con il tasto destro su una cartella o sezione, è possibile (se il server IMAP permette l'operazione):

  • Creare una nuova cartella, verrà chiesto il nome da dare alla cartella e sarà creata ad un livello sottostante alla cartella attualmente selezionata
  • Rinominare una cartella, verrà chiesto il nome da assegnare alla cartella selezionata
  • Spostare una cartella, viene mostrata una griglia dove è possibile selezionare sotto quale livello spostare la cartella selezionata. L'operazione comporterà lo spostamento anche delle sottocartelle e di tutte le e-mail in esse contenute. E' possibile effettuare spostamenti anche tra livelli diversi, ma la struttura non può mai superare il 5° livello (ad esempio non è possibile spostare una cartella di 3° livello con una sottocartella al 5° livello) e la somma del percorso della sottocartella (somma del nome delle sottocartelle superiori e della cartella attuale) non può superare i 255 caratteri
  • Cancellare una cartella, eliminando tutte le sottocartelle e le e-mail contenute
  • Sincronizzare immediatamente la casella di posta con il server IMAP

Ulteriori funzionalità (condivisione) sono presenti premendo con il tasto destro del mouse sulle cartelle:

  • Se si seleziona una cartella appartenente al proprio account di posta è disponibile (oltre alle funzionalità di nuova, sposta e cancella sopra descritte) la possibilità di condividere la cartella e relative sottocartelle con un altro operatore di Business. La condivisione apre una griglia in cui è possibile aggiungere il nome degli operatori che potranno vedere la cartella, è possibile far si che la visualizzazione sia in sola lettura o con controllo completo. Se la visualizzazione è in sola lettura non sarà possibile rispondere\inoltrare le e-mail presenti o creare nuove e-mail per conto dell'account che sta condividendo.
  • l'utente che ha in sola lettura una cartella condivisa, non puo modificare lo status di lettura. Quindi anche nel caso in cui aprisse, o visionasse una email della cartella condivisa in sola lettura, lo status non verra' modificato.
  • la griglia che contiene l elenco delle email presenti nella cartella condivisa viene aggiornata quando si effettua un aggiornamento della console email, e quindi non solo quando si esegue l'aggiornamento di quella sola cartella o sottocartella
  • Selezionando una cartella che è stata condivisa da un altro operatore è possibile effettuare la sincronizzazione della cartella (se la cartella non è condivisa in sola lettura), rinominare la casella, eliminare la condivisione.

Cartelle speciali

Al terzo livello delle caselle POP3 sono presenti 5 cartelle speciali, che non è possibile modificare o spostare e sono:

  • Posta in arrivo: contiene tutte le e-mail ricevute dall'account, questa cartella mostra sempre tutte le e-mail di uno stesso account indifferentemente dalla ditta attualmente selezionata.
  • Posta inviata: contiene tutte le e-mail spedite.
  • Bozze: se durante la composizione di una e-mail si preme il pulsante salva l'e-mail verrà salvata in questa cartella. Se successivamente l'e-mail sarà spedita verrà automaticamente cancellata dalla cartella bozze. Aprendo un messaggio presente in questa cartella viene avviato l'editor per la composizione delle e-mail.
  • Cestino: sono presenti le e-mail cancellate. Cancellando un e-mail dal cestino verrà rimossa definitivamente da business.
  • Posta in uscita: le e-mail in fase di spedizione vengono prima salvate in questa cartella e solo a spedizione completata vengono spostate nella cartella Posta inviata. Aprendo un messaggio presente in questa cartella viene avviato l'editor per la composizione delle e-mail.
    Dalla cartella di 'Posta in uscita' è possibile fare un invio massivo di email. Con il click destro sulla griglia delle email, con "Invia mail selezionate" è possibile inviare tutte le email che sono state selezionate. Se non si è posizionati nella 'Posta in uscita' o non sono state selezionate email, il pulsante non è operativo. Anche se nelle opzioni è impostato di non inviare le email, ma di conservarle nella posta in uscita, con 'Invia mail selezionate' da 'Posta in uscita' le email vengono effettivamente inviate.

Nelle caselle IMAP sono presenti 3 cartelle speciali, che non è possibile modificare o spostare e sono:

  • Archivio Storico Business: un archivio di appoggio dove è possibile spostare delle email che non necessitano più di sincronizzazione (come ad esempio le vecchie email di un altro account, come un POP3 non più utilizzato)
  • Bozze Business: come POP3
  • Posta in Uscita: come POP3

Griglia delle e-mail

La griglia mostra le e-mail disponibili nella cartella selezionata. Per le cartelle di "Posta in uscita", "Posta inviata" e "Bozze" è disponibile una griglia diversa per poter personalizzare le colonne diversamente, di base nella griglia delle 3 cartelle elencate vengono visualizzati i destinatari e i loro indirizzi e-mail, mentre in tutte le altre viene mostrato il mittente con il suo indirizzo e-mail. Premendo 2 volte su una e-mail viene aperto in una nuova finestra il messaggio tramite il programma di visualizzazione e-mail. Premendo il tasto destro del mouse è possibile utilizzare alcune delle funzioni già presenti in toolbar (spiegate più avanti), inoltre si possono selezionare o deselezionare tutte le e-mail. Se si tiene premuto il tasto SHIFT e viene selezionata una riga diversa da quella attuale, vengono selezionate (tramite spunta) tutte le e-mail comprese tra le 2 righe. Rimane la spunta anche sulle e-mail precedentemente selezionate.

Funzionalità della Toolbar /menu sulla email

Ricevi: riceve immediatamente le e-mail del proprio account e di quelli condivisi

Componi: apre il programma per poter inviare una nuova e-mail

Cancella: sposta l'e-mail selezionata nel cestino. Se è già nel cestino la elimina definitivamente. La selezione delle e-mail può avvenire evidenziando la riga interessata in griglia o selezionando tramite la casella "sel." in griglia.

Sposta nella cartella: permette di spostare l'e-mail selezionata (o le e-mail con la spunta su "Sel.") in una qualsiasi cartella appartenente allo stesso account di posta. Se l'e-mail è collegata alle entità di business non è possibile spostarla di ditta.

Rispondi: apre il componente per la composizione delle e-mail predisposto per rispondere all'e-mail selezionata.

Rispondi a tutti: avvia il componente per la composizione predisposto per rispondere sia al mittente che a tutti i destinatari dell'e-mail.

Inoltra: permette di inoltrare l'e-mail selezionata tramite il componente per la composizione delle e-mail

Segna come da leggere: le e-mail selezionate (evidenziandole in griglia o tramite la spunta "Sel.") vengono impostate come non ancora lette.

Vai all'agenda: mostra l'agenda (vedi Agenda, più avanti)

Stampa a video: visualizza a video un'anteprima dell'e-mail da stampare. La stampa non viene fatta tramite Crystal Report.

Pulsante Menu:

Anteprima e-mail: mostra o nasconde il rettangolo in basso a destra con l'anteprima dell'e-mail selezionata in griglia.

Agg. automatico griglia e-mail: se attivo la griglia delle e-mail verrà aggiornata automaticamente ogni 60 secondi (15 secondi per le cartelle 'Bozze' e 'Posta inviata') mostrando l'arrivo di nuove e-mail o altre modifiche avvenute.

Visualizza filtri estesi: consente di mostrare le e-mail che hanno uno specifico indirizzo di posta, lead, conto o appartenenti a certi tipi di documento. Se si scegliere un tipo documento ma non si specificano gli estremi cercherà tutti i documenti di quel tipo. Attivando la spunta "Ricerca ovunque" e cliccando su "Applica", verrà nascosto l'albero delle cartelle e il filtro verrà applicato su tutte le e-mail che l'utente può leggere (viene creata una griglia di tutte le email presenti nell'albero su cui si era posizionati in precedenza).

Cerca in grilgia: permette di cercare all'interno delle titolo o del corpo delle e-mail presenti nella griglia di email visualizzata.

Visualizza solo le e-mail: se le e-mail presenti in griglia iniziano a diventare troppe e si notano dei rallentamenti al cambio di cartella o all'avvio della console è possibile selezionare questa opzione per visualizzare solo le e-mail degli ultimi mesi. Tramite questa opzione è possibile visualizzare solo le e-mail degli ultimi 1, 2, 3, 6 mesi, dell'ultimo anno, due anni, o tutte.

Modifica firma: apre l'editor per poter configurare la firma che verrà inserita durante la composizione dei messaggi. E' possibile creare diverse firme utilizzabili per ogni account email. Inoltre è possibile specificare quale, delle firme inserite, sarà utilizzata come impostazione di default in caso di creazione di nuova mail o risposta/inoltro di mail ricevute.
Oltre alla formattazione è possibile scegliere una immagine che viene aggiunta alla firma.

Nota: Il programma non comunica direttamente con programmi esterni di impostazione della firma (ad esempio CodeTwo Exchange Rules), pertanto non è garantito il corretto posizionamento della firma applicata da questi programmi. Consigliamo nel caso di impostare come firma di Business una keyword, e poi impostare il programma di firma esterno di fare riferimento alla posizione della keyword.

Le funzionalità dell'editor html sono spiegate nel capitolo riguardante la composizione e-mail

Opzioni

In questa finestra è possibile definire dei default per ogni utente per l'invio/composizione.
Le spunte Priorità alta e Richiedi notifica di lettura permettono di proporre le rispettive spunte già attive/non attive in fase di composizione di una nuova e-mail.
La spunta Non spedire le nuove e-mail fa si che al momento dell'invio di nuove e-mail queste non vengano inviate, ma salvate nella posta in uscita, per spedirle occorre poi aprire le e-mail da posta in uscita e confermarne nuovamente l'invio.
L'opzione Segna come già lette le e-mail in anteprima sceglie se una email, mostrata in anteprima, viene anche spuntata come già letta.

Invio automatico avvisi eventi (da gestione attività): quando si genera una attività viene chiesto se si desidera avvisare per e-mail i partecipanti, se si sceglie di avvisare i partecipanti allora appare il programma di composizione delle e-mail che propone il testo del messaggio da spedire. Se si attiva la spunta, il messaggio viene spedito senza dare la possibilità di modificarlo. Questa opzione è per utente.

Nella parte di composizione è possibile definire il tipo e la dimensione del carattere da proporre nella composizione delle e-mail.

Utilizza editor Word permette di attivare in composizione e-mail l'editor Word (utilizzabile solo con Word installato) per compilare il testo dell'e-mail.

Regole (solo caselle POP3)

E' possibile creare delle regole semplici, dove ad una condizione può corrispondere una singola azione. In ogni caso è possibile creare quante regole si desiderino. Le regole verranno applicate ai proprio indirizzi e-mail selezionati nel campo "e-mail". Selezionando una condizione o una azione è necessario specificare il valore della condizione\azione nella colonna "Valore".
Alcune regole possono essere create direttamente dalla grliglia email, tasto destro sulla email, Azioni.

Agenda fare riferimento all'argomento seguente Agenda.

* Utilizzo delle funzioni di invio di posta di Business senza moduli aggiuntivi

* In caso non sia presente il modulo Email Integrata o CRM, è comunque possibile utilizzare la Composizione Email, la Console Email (per la sola parte della casella di posta inviata, posta in uscita, bozze, cestino) e l' Invio Email da tutti i punti/programmi in cui Business permette l'invio di email.

Questa modalità viene resa disponibile per cercare di superare diversi problemi sistemistici che si verificano nell'invio di email utilizzando MAPI, non dipendenti da Business.

Se l'utente non ha un account email configurato in Business (Console Email - Configura server di posta), la spedizione della posta avviene richiamando la funzionalità MAPI, e l'invio della email viene assegnato al client di posta esterno configurato in Windows.

Se l'utente invece configura un account di posta (solo i parametri per l'invio sono disponibili, nel caso non abbia Email Integrata o CRM fra i moduli presenti), attiva la Email Integrata per la gestione delll'invio della email, sia da Console Email, da Composizione Email, e dalle altre sezioni di Business dove è possibile effettuare un invio di posta elettronica.

Se l'account attivato è di tipo IMAP, la email inviata verrà anche copiata nella casella "Posta inviata" del server IMAP, e pertanto la email viene resa disponibile in tutti i dispositivi che utilizzano la stessa casella IMAP.

In questa configurazione la casella IMAP non è comunque accessibile per sincronizzare le caselle di posta con Email Integrata. Inoltre i collegamenti tra le entità di Business e la email non sono disponibili.

La immagine mostra una casella di posta con una configurazione ridotta, che viene utilizzata solo allo scopo di inviare email al server SMTP.