Data ultimo aggiornamento: 09/12/2024

Clicca per accedere al sito di NTS Informatica
Clicca per accedere all'argomentoClicca per accedere all'argomentoClicca per accedere all'argomentoClicca per accedere all'argomento
Clicca per accedere al sito di NTS Informatica

Esempio di ricevimento merce

Come prima cosa occorre abilitare il modulo della logistica di magazzino su palmare nel tab Commerciale, e disattivare i moduli Picking (37), Invetari su palmare (101) e Controllo ric. merce palmare (102) nel tab Altri Moduli, poi chiudiamo Business e riavviamolo.

A questo punto si consiglia di entrare nella tabella di gestione delle unità di misura ed inserire NR = Numero e CF = Confezione.

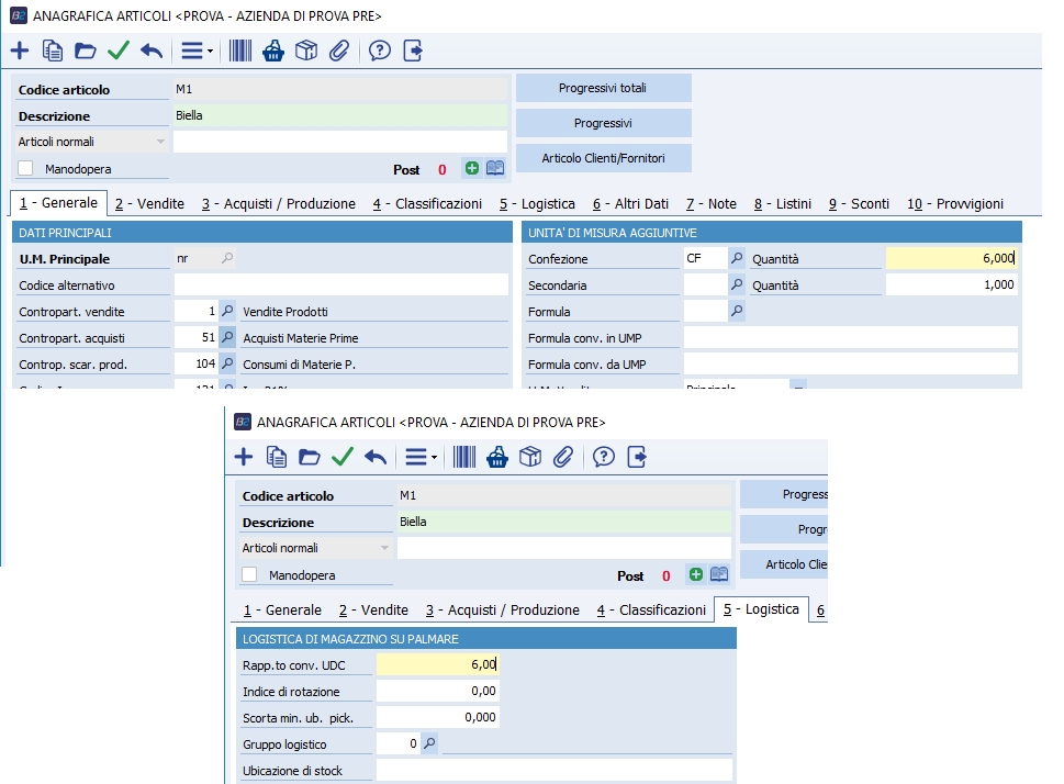
Prendiamo poi l'articolo M1 ed impostiamo come rapporto di conversione UdC (unità di carico) = 6 e come confezione CF con quantità = 6.

Stessa cosa per l'articolo M2, ma in questo caso impostamo solo il rapporto di converisone UdC = 1.

In ultimo configuriamo per l'articolo 27 il rapporto di converisone UdC (unità di carico) = 4 e come confezione CF con quantità = 4.

Come prima cosa entriamo nella gestione ordini ed inseriamo un ordine a fornitore per Bravi Stefano

per i 3 articoli modificati prima come indicato da immagine sotto!

Ora al ricevimento della merce carichiamo il rispettivo DDT ricevuto direttamente dalla gestione documenti

selezionando l'ordine precedentemente generato

e poi salviamo il DDT ricevuto.

A questo punto possiamo accedere al programma di stampa etichette unità di carico per creare (e se vogliamo stampare le UdC), dove basta inserire gli estremi del DDT ricevuto appena inserito. Nella finestra sotto non è stato inserito nulla in quanto è presente un solo DDT nel nostro esempio, in ogni caso anche non inserendo nessun filtro non si corre il rischio di creare più volte le UdC, in quanto vengono presi in considerazione solo i DDT ricevuti non ancora elaborati, per ricreare (solo ristampa) le UdC occorre selezionare forzatamente il tipo operazione di Ristampa.

Dopo aver cliccato su stampa a video/su carta premere Si.

Verranno stampate le etichette (create in base al rapporto quantità UMP su DDT ricevuto / rapporto UdC) da applicare sui pallet! Nel nostro esempio:

  1. M1 - DTT ricevuto qtà UMP = 12, rapporto UdC articolo = 6, etichette UdC = 2 = 12 / 6
  2. M2 - DTT ricevuto qtà UMP = 2, rapporto UdC articolo = 1, etichette UdC = 2 = 2 / 1
  3. 27 - DTT ricevuto qtà UMP = 4, rapporto UdC articolo = 4, etichette UdC = 1 = 4 / 4

NB: se le quantità UMP su DDT ricevuto non è un multiplo del rapporto UdC viene creata una etichette UdC per la parte rimante.

A questo punto inserito il DDT ricevuto e lanciata la stampa delle unità di carico possiamo iniziare il riscontro della merce, quindi avviamo il programma di ricevimento merci e clicchiamo sul pulsante Nuovo.

Verrà mostrato il DDT ricevuto appena inserito da riscontrare, quindi selezioniamo la riga in griglia e premiamo avanti.

NB: possiamo aprire (sia Nuovo che Apri) un riscontro merci selezionando direttamente il pulsante Nuovo/Apri da unità di carico

leggendo poi tramite lettore di codici a barre una delle unità di carico stampate prima e applicate sui pallet della merce ricevuta

e confermando

Ora, sia che abbiamo avviato il riscontro da Nuovo o da Nuovo/Apri da UdC, occorre procedere al riscontro della merce, ci apparitrà quindi la seguente schermata.

In questo punto possiamo leggere (da barcode) o digitare direttamente il codice della prima l'etichetta dell'UdC per confermare direttamente 6 pezzi (legati a questa UdC).

oppure possiamo digitare o leggere il codice dell'articolo (nell'esempio sotto M2) per rilevare una quantità di 1 pezzo.

oppure possiamo leggere o digitare un barcode legato ad un articolo e riscontrarne una quantità che dipende dall'UM impostata sul barcode (nell'esempio sotto è stato inserito per l'articolo 27 un barcode per unità di misura confezione).

In questo momento (durante il riscontro) è possibile accedere a varie funzioni e tra le più importanti troviamo la stampa etichette, nel caso in cui volessimo etichettere in questo momento ogni singolo pezzo, oppure le UdC perchè magari le abbiamo stampate precedentemente solo a video (o perchè una di queste è rovinata).

A questo punto poniamo di terminare il riscontro merce (con i tre effettuati precedentemente), mancano quindi 6 pezzi di M1 e 1 pezzo di M2, e premiamo il tasto avanti.

In questa schermata premiamo il tasto completa

e confermiamo la schermata dei riscontri

e i seguenti due messaggi

Se proviamo a riaprire il DDT ricevuto, possiamo notare che il DDT è stato corretto nel corpo in base alle quantità riscontrate

e ovviamente l'ordine a fornitore, riaperto per le righe non totalmente evase.