![]() |
![]() | ![]() | ![]() | ![]() |
![]() | |||
Stanziamenti | |||
|
In sede di determinazione delle scritture di rettifica, normalmente i costi e ricavi che vengono sotenuti in via anticipata, e quindi danno origine contabilmente a dei Risconti (attivi o passivi) o dei costi (o ricavi) anticipati, non pongono problemi particolari ad essere trattai in modo automatico, in quanto all'atto della chiusura dell'esercizio (o del periodo infraesercizio da esaminare/chiudere, es. trimestre) esistono già (di solito) le registrazioni contabili , identificate con una o due date (periodo ) di competenza indicate sulla registrazione originaria. (vedi nella guida analitica 'Generazione ratei/risconti') Invece le operazioni che si manifestano numerariamente dopo la data di chiusura del periodo o dell'esercizio, non sono di norma presenti in archivio (in p.nota) al momento utile per la loro rilevazione. Non è possibile pertanto determinare Ratei (attivi e passivi) e costi (o ricavi ) di competenza che si manifesteranno solo in futuro (potremmo per semplicità chiamarli 'costi e ricavi posticipati') Tra questi ultimi ci rientra anche il grosso capitolo delle fatture da emettere e da ricevere, sia che esse siano a fronte di consegne di merci (DDT emessi o ricevuti Carichi da produzione terzisti) sia a fronte di servizi forniti o ricevuti non ancora fatturati da noi o dal fornitore/professionista (i cosiddetti, a volte, SAL, cioè stati di avanzamento lavori, più o meno formalizzati). Chiameremo la registrazione delle quote di competenza di costi e ricavi che sono di competenza e si manifesteranno in futuro (futuro esercizio o periodo successivo, se infraesercizio) 'Stanziamenti', e i temi connessi 'Gestione degli stanziamenti' Per gestire in modo più automatico, più guidato, il problema è possibile attivare una specifica gestione stanziamenti inserendo alcune informazioni in alcune tabelle. Innazitutto , in anagrafica ditta, Dati aggiuntivi Contabilità, spuntare l'apposita opzione 'Gestione Stanziamenti' . In personalizzazione contabilità generale inserire i seguenti campi:
Nella personalizzazione vendite, se è attivo anche il modulo vendite, indicare:
NB: se si attiva la gestione degli stanziamenti non è più gestito affatto la generazione automatica dei ratei e dei costi/ricavi posticipati dai programmi 'Generazione ratei e risconti' (sia di CG che di Contab.Analitica)! La registrazioni di tali poste dovrà essere sempre iniziativa esplicita dell'utente (tramite gli strumenti opportuni, come vedremo). Non è possibile una gestione mista della problematica ! NB: i tipi bolle fatture riservate a resi a fornitori (note accredito da ricevere) e per resi da clienti (note accredito da emettere) vengono normalmente usati in documenti provvisori, in vista del documento ufficiale. All'arrivo (/emissione) del documento ufficiale si tratterà di eliminare il documento originale ddt emesso/ricevuto, oppure di lasciarlo in archivio cambiandone il tipo bf (un tipo bf diverso da quello sopra indicato nella tabella pers. Vendite , e con indicazione 'da non fatturare', in quanto già fatturato!) Importante! Per trattare il complesso tema della gestione degli stanziamenti è necessario (per semplicità) distinguere e trattare separatamente i vari aspetti :
1 ) Contabilità generale, chiusure dell'esercizio, da Gestione Prima Nota Esempi : fattura da ricevere per merce ricevuta, oppure per servizio/SAL prestato da fornitore, interessi di competenza per finanziamento con pagamento posticipato delle rate, fitto passivo con pagamento posticipato. (NB: l'esempio di ricavo e di corrispondente fattura da emettere si può facilmente ricavare mutando ciò che va cambiato, contabilmente) (A) Data registrazione : 31/12/nnnn (P.Nota normale) es. competenza : nnnn Causale : per esempio 88 Rilevazione stanziamenti (oppure '96 - Rilevazione ratei', ecc. basta sia una causale fatta di codice e descrizione : non è necessario che abbia tipo movimento specifico, ma non usata per altri scopi). Dare : Costo Avere : Fatture da ricevere (oppure : Ratei passivi, oppure : Costi posticipati) Importo : la quota di costo di competenza dell'esercizio in chiusura Descrizione supplementare : la ragione sociale del fornitore (o del soggetto che è creditore nei ns. confronti) Cod. Contropartita sulla riga del conto Fatture da ricevere : indicare il cod. Del conto Costo della riga in dare Numero e anno partita : indicare un identificativo che renda univoco quell'importo (quella partita) nel partitario a partite del conto Fatture da ricevere (o conto alternativo utilizzato ) Data inizio competenza e data fine competenza economica : indicare una data o due date (periodo) che identificano il periodo a cui si riferisce la competenza della quota di costo (o costo) sopra indicata nel campo importo. (B) Data registrazione : 28/02/nnnn+1 (P.Nota Normale) es. competenza : nnnn+1 Causale : 3 Ricevuta fattura (oppure 'Canone affitto', ecc. ), per esempio. Avere : Fornitore (o banca, cassa, ecc.) Dare : Fatture da ricevere (oppure : Ratei passivi, opure : Costi posticipati) ; ev. Anche un'altra riga in Dare per la quota di costo di competenza del nuovo esercizio (es. fitto passivo) Importo : la quota di costo di competenza dell'esercizio passato (se c'è una seconda riga in dare, con il costo, essa conterrà l'importo della quota di competenza nnnn+1) Numero e anno partita : sulla riga del conto 'fatture da ricevere', indica l'identificativo utilizzato nella registrazione del 31/12/nnnn Data inizio competenza e data fine competenza economica : sulle righe di costo (2.a riga in dare, se presente) indicare una data o due date (periodo) che identificano il periodo a cui si riferisce la competenza della quota di costo (o costo) dell'esercizio nnnn+1 . In questa fase il programma 'Gestione P.Nota' mette a disposizione un'utile funzione che permette , dopo aver digitato il conto relativo al costo nel campo/colonna 'Conto' della griglia, richiamare uno zoom sugli stanziamenti ancora aperti (partite aperte dei conti accesi agli stanziamenti, come 'Fatture da ricevere, note accredito da ricevere, ratei passivi, ecc., tutti gestiti a partite ma non a scadenze!) relativi a quel costo (il costo è identificato perché presente come codice contropartita sui movimenti di detti conti...) In uscita da questo zoom particoalre, selezionando una riga, il programma Gest. P.Nota provvede a sostituire il codice conto con 'Fatture da ricevere' (o altro) e proporre anno/serie/numero partita e importo della riga selezionata. 2 ) Contabilità analitica, chiusure dell'esercizio, da Gestione Prima Nota Le due registrazioni sopra indicate si arricchiscono della parte di Contabilità analitica. Tenendo presente che in C.A. sono gestiti solo costi e ricavi e non anche conti di carattere patrimoniale come 'fatture da ricevre', 'Ratei attivi' ecc. NB: è bene che i conti di costi e ricavi di Contab. Generale siano gestiti in modo speculare ai conti di C.A. per quanto riguarda la gestione delle date di competenza (per intenderci : se 'Fitti passivi' del PDC di CG è gestito a 'periodo competenza economica', è bene che anche 'Fitti passivi' del PDC di CA sia gestito nello stesso modo !) Pertanto, nella prima registrazione (con data 31/12/nnnn) sulla riga del costo (in dare) andrà inputata in CA lo stesso importo su uno o più conti, uno o più centri (ed eventualmente commesse e/o linee). Nella seconda registrazione non ci sarà invece alcun movimento di analitica, salvo il caso in cui sia presente una seconda riga in dare , per la registrazione di quota di costo del nuovo esercizio; in tal caso ci sarà anche qui inputazione dell'importo corrispondente su uno o più conti di CA; su uno o più centri, ecc. con periodo/data competenza nuovo esercizio. 3 ) Contabilità generale, chiusure infraesercizio, da Gestione Prima Nota Registrazioni infraannuali (es. ogni fine trimestre) di tipo A (prima registrazione: rilevazione stanziamento) saranno effettuate con la stessa logica di cui sopra per le chiusure annuali, ma anzichè in Prima Nota ufficiale, confluiranno in P.Nota integrativa, al fine di non intaccare/influenzare stampe come libro giornale e partitari civilistici. In questo caso è bene tenere conto che le registrazioni di tipo B (seconda registrazione, cioè fattura, rilevazione costo anche sotto l'aspetto numerario) verranno registrate in P.Nota ufficiale , pertanto, per evitare situazioni di sbilancio, è necesario trattare/compensare le registrazioni A in uno dei due modi seguenti :
In questo modo ci si comporta, in P.Nota integrativa, come con la gestione tradizionale dei ratei e costi/ricavi posticipati. 4 ) Contabilità generale, chiusure infraesercizio, da Gestione Prima Nota Vale quanto detto per il punto 3 e per il punto 2. Pertanto, nella registrazione di tipo A (con data 31/03/nnnn+1) sulla riga del costo (in dare) andrà inputata in CA lo stesso importo su uno o più conti, uno o più centri (ed eventualmente commesse e/o linee). Nelle registrazioni di storno, la C.A. andrà anch'essa movimentata in modo uguale e contrario (invertendo dare e avere) 5 ) Contabilità generale ed analitica, chiusure fine esercizio, da Ciclo attivo/passivo Ipotizziamo di operare su costi di acquisto (merci o servizi), quindi in modo speculare all'esempio fatto per il caso 'Da Gestione P.Nota'. Quindi fatture da ricevere . (a) Inserimento ordine fornitore (non obbligatorio) ; è possibile inserire anche , per le righe che sono relative a conti di contropartita gestiti a date competenza economica o periodo di competenza economica, una o due date di competenza su ciascuna riga, che vengono ereditate poi con la registrazione del DDT ricevuto (o fattura immediata ricevuta). N.B.: se l'ordine si riferisce ad una prestazione (es. servizio) con corrispettivo a corpo, che può essere alla data di fine esercizio (o fine periodo) prestato solo in parte (cioè che vada valutato come SAL, Stato Avanzamento Lavoro ), si consiglia, per poter utilizzare i meccanismi standard di evasione parziale, di indicare il corrispettivo nella colonna 'Quantità ordinata' e come 'prezzo unitario' indicare 1 euro . In tal modo si potrà dichiarare (al prossimo step) in un DDT ricevuto un valore di competenza che sia una frazione del corrispettivo stabilito a corpo. (b) inserimento di un DDT ricevuto, con l'eventuale richiamo dell'ordine fornitore ed evasione (parziale o totale ) dello stesso (se presente l'ordine...). Per una fornitura di merce la data del DDT sarà normalmente quella del documento reale di trasporto, ed è intuitivo perché trattasi di operazione normale . Volendo gestire invece anche stanziamenti sui servizi, in presenza di servizi forniti nel periodo/esercizio, con costi quindi di competenza, ma che verranno fatturati solo in futuro (es. a fine lavori), si dovrà comunque registrare un DDT ricevuto, (eventualmente ad evasione parziale o totale dell'ordine fornitore, se presente un ordine) che fungerà da dichiarazione di stato av. Lavori (SAL) ai fini dello stanziamento dei relativi costi per l'esercizio/periodo in corso. Occorre fare particolare attenzione, sulle righe del DDT, soprattutto in presenza di contabilità analitica, ai campi :
(c) lanciare il programma (sviluppato appositamente per la gestione degli stanziamenti) denominato 'Contabilizzazione Stanziamenti' (BSVEPNSX) . Questo strumento considera i DDT emessi e ricevuti e carichi da produzione terzista , cui segue/seguirà fattura, (anche , pertanto, eventuali SAL di servizi inseriti in archivio dall'utente), non ancora fatturati, e per ognuno di essi provvede a generare registrazioni del tipo 'A' (vedi al punto 1 di questo paragrafo), e se è impostata/attivata/spuntata l'opzione 'StornoAutomaticoSubito' , (e l'utente conferma a video tale scelta, con l'apposito checkbox) provvede anche a generare subito la registrazione uguale e contraria in p.nota di CG (e di C.A., se presente); in tal caso non sarà necessario contabilmente stornare lo stanziamento al momento della registrazione contabile del ricevimento della fattura (o della contabilizzazione della fattura con 'Contabilizzazione documenti di magazzino'). NB : Quando si opera in p.nota ufficiale è solitamente non auspicabile uno storno immediato con data 01/01/nnnn+1 (nell'esempio..) perché porterebbe ad esporre nel nuovo esercizio una voce di costo in negativo, che non è congrua, sino alla registrazione poi del ricevimento fattura. é preferibile pertanto, quando si opera in P.Nota ufficiale (fine esercizio) non richiedere lo storno immediato della registrazione di stanziamento generata. Quando si opera invece , in P.Nota integrativa (registrazioni fine periodo), lo storno è necessario ed automatico (proprio perché il documento ufficiale, la fattura, sarà appunto sempre registrato on P.Nota normale). In questa fase il programma provvede anche a valutare la quota di competenza in base alle date di competenza economica inserite sulla riga del DDT, e determianre i range di date da inserire correttamente sulle righe delle registrazioni contabili generate (per es. : se sulla riga del DDT era presente un importo di euro 300 e data inzio e fine competneza a 01/11/nnnn – 31/1/nnnn+1, in p.nota avremo (in data 31/12/nnnn) un importo di 200 euro circa, e date competenza 01/11/nnnn – 31/12/nnnn) Come numero partita e anno partita viene assegnato rispettivamente il numero documento e anno del documento. In testata del DDT trattato, se elaborazione eseguita su P.Nota normale, viene segnalata la avvenuta registrazione contabile dello stanziamento (e dell'eventuale storno, se richiesto lo storno immediato nell'esercizio successivo). Nota bene : tenere presente di un vincolo : la procedura può contabilizzare uno stanziamento a fine esercizio soltanto per un esercizio; pertanto nel caso stanziamenti che hanno un periodo di competenza che abbraccia due diverse chiusure di esercizio (es. : dal 15/10/nnnn-1 al 15/02/nnnn+1, che comprende 31/12/nnnn e 31/12/nnnn-1 contemporanemente) solo il primo stanziamento potrà essere generato in automatico dalla procedura; il secondo dovrà essere gestito dall'utente. Per ovviare a questa limitazione si consiglia di inserire gli stanziamenti con righe distinte per esercizio, nel caso in oggetto (per es. inserire una riga di DDT con competenza 15/10/nnnn-1 – 31/12/nnnn-1, una con 1/1/nnnn – 31/12/nnnn, ed una con 1/1/nnnn+1 – 15/2/nnnn+1). Per le note di accredito da emettere vengono vagliati/considerati i DDT ricevuti con tipo bolla fattura come indicato in TipoBfResiCli; per le note di accredito da ricevere vengono invece considerati i DDT emessi con tipo bolla fattura con codice indicato in TipoBfResiForn. (d) all'atto del ricevimento della fattura del fornitore, inserire la fattura differita con 'Fatturazione differita interattiva' . Nel caso di fatture immediate fornitori che però si riferiscono a costi stanziati in periodi precedenti con l'inserimento di un DDT (Sal-servizi), occorre inserire tale fattura come fattura differita, e se necessario, inserendo prima un ulteriore DDT-SAL a completamento importo fattura. (e) Eseguire la contabilizzazione fatture differite di acquisto, con l'apposito programma, nel solito modo (è bene , anzi, necessario, sia attivata l'opzione di registro GestDatecomp settandola a -1 ) per importi interi, a prescindere di quote registrate come stanziamenti sui DDT collegati. In questo caso, se l'opzione 'StornoAutomaticoSubito' non è attivata provvede , con la stessa data di registrazione, anche allo storno delle eventuali registrazioni contabili di stanziamento di tutti i DDT associati a quella fattura differita, in P.nota ufficiale. NB: quanto sopra detto vale naturalemnte anche per la contabilizzazioen delle fatture differite di vendita; per i DDT relativi a resi (cioè note di accredito da ricevere e da emettere), non essendoci una fattura differita collegata, lo storno della registrazione di stanziamento va effettuata da gestione P.Nota, non può essere generata dal programma 'Contabilizzazione documenti di magazzino' Nota bene : il programma 'Contabilizzazione stanziamenti' può essere eseguito anche in modo trasparente (con effetto temporaneo) dal programma 'Stampa bilancio contabile', al pari della determinazione dei risconti e costi/ricavi anticipati. In tal caso vengono generate le sole registrazioni ala data di elaborazione e le registrazioni generate vengono alla fine della stampa eliminate dall'archivio. 6 ) Contabilità generale ed analitica, chiusure fine esercizio, da Ciclo attivo/passivo Nell'ambito del cliclo attivo e passivo, per le chiusure infraannuali, le logiche sono le medesime, salvo che :
Esempio di gestione degli stanziamenti su prova CREARE UN DOCUMENTO AVENTE LE SEGUENTI CARATTERISTICHE: - CAUSALE CON ATTIVO IL TEST ANALITICA (SOLO DARE O AVERE CG) - GESTIAMO AD ESEMPIO UNA ANALITICA PER CENTRO, OCCORRENE CREARE PERCIO' IL BUDGET
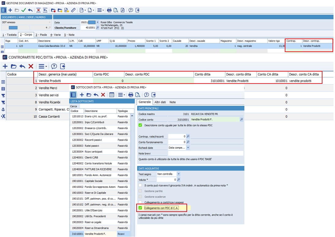
VERIFICARE L'AGGANCIO ALLA CONTROPARTITA USATA:
VERIFICARE IL CONTO DI ANALITICA: - NELL'ESEMPIO PER CENTRO (RICORDO COME DETTO SOPRA CHE DEVE ESSERE PRESENTE IL BUDGET)
NELLE PERSONALIZZAZIONI CG, CONFIGURARE CORRETTAMENTE GLI STANZIAMENTI (VEDI PRECEDENTI DOCUMENITI INVIATI):
LANCIANDO LA CONTABILIZZAZIONE STANZ. CON LA SPUNTA DI ANALITICA, CREERA' LA REGISTRAZIONE SOTTO:
|