Data ultimo aggiornamento: 09/12/2024

Clicca per accedere al sito di NTS Informatica
Clicca per accedere all'argomentoClicca per accedere all'argomentoClicca per accedere all'argomentoClicca per accedere all'argomento
Clicca per accedere al sito di NTS Informatica

L'impostazione iniziale della CADC

La seguente guida è stata predisposta per spiegare come si imposta una sessione d'uso della nuova contabilità anlitica duplice contabile (useremo in alcuni casi l'abbreviazione CADC o più semplicemnte CA), seguendola verranno illustrati alcuni concetti su cui si basa la nuova CA e quali sono le tabelle principali e specifiche da configurare per l'utilizzo.

Occore innanzitutto fare una nota riguardo le due contabilità analitiche (vecchia e nuova), le quali sono incompatibili tra di loro a livello di ditta, le posso avere sullo stesso database azienda, ma non sulla stessa ditta, quindi se ho la vecchia analitica e voglio passare alla nuova o converto tutto o riparto da zero con una nuova ditta (non è possibile avere la vecchia analitica fino ad una certa data e poi la nuova).

A causa di quanto detto ci sono dei controlli che informano l'eventuale rilevazione di tale incompatibilità.

Riassumendo quindi posso avere entrambi i moduli attivi ( vecchia e nuova) nello stesso momento a livello di database azienda, ma per ogni ditta o si usa la vecchia CA o si usa la nuova CADC.

Anagrafica ditta

Attivando il modulo della contabilità analitica duplice contabile occorre configurare una serie di campi all'interno dell'anagrafica ditta. Tra questi troviamo il codice del piano dei conti di CA, che va assegnato solo dopo aver creato e definito il piano dei conti di analitica (le logiche e i programmi della crezione di questo PDC sono come per il pdc di cg).

Una sequenza normale di attivazione di una nuova azienda da zero con il modulo della nuova analitica comportà uno scenario del seguente tipo:

  1. creazione dell'azienda database
  2. creazione del PDC di CG
  3. creazione della ditta con assegnazione del PDC di CG
  4. definizione del PDC di CA modello
  5. attivazione della CADC e associazione del PDC di CA alla ditta

L'attribuzione del PDC di CA modello nella ditta, determina la creazione in modo speculare nel PDC di CA della ditta (dentro anagca) in base al modello di PDC di analitica (astratto) scelto. A differenza della CG nel PDC di analitica non posso avere sottoconti specifici per ditta, quindi il PDC d'analitica è uguale per tutte ditte che lo usano. La struttura della nuova analitica è sovraditta cioè è astratta rispetto alla ditta, in modo da indirizzare ad un discorso di budget e consuntivazione di gruppo. Il PDC di CA dovrà quindi essere un superset di tutte le ditte che lo useranno.

NB: per una consuntivazione di gruppo fra più ditte è obbligatorio che il piano dei conti di analitica sia identico su tutte le ditte da trattare.

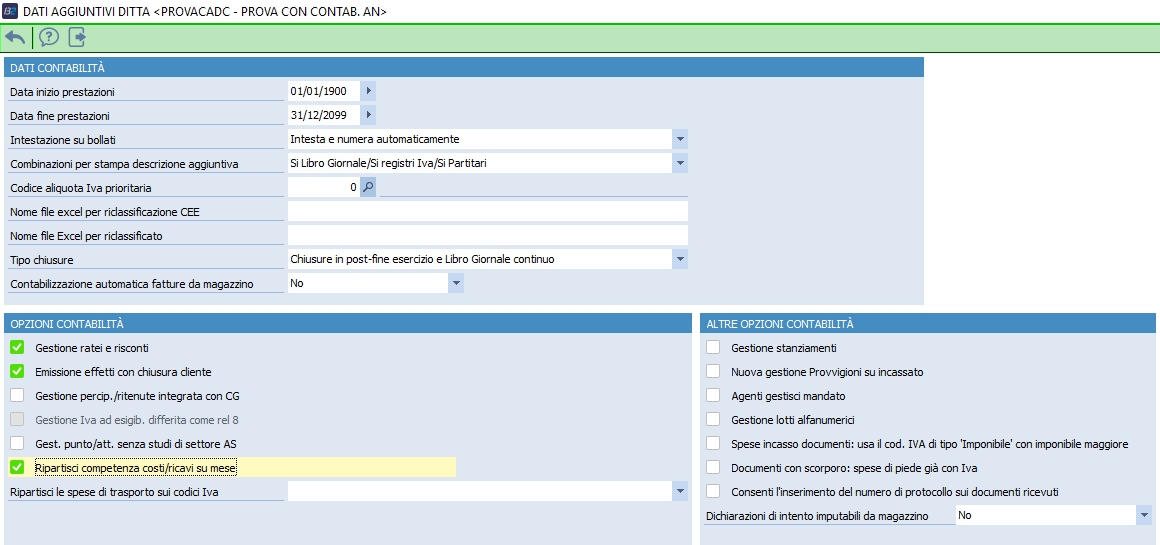
Sempre nell'anagrafica ditta, nella parte dei dati aggiuntivi contabilità, è stato introdotta la spunta ripartisci competenza costi/ricavi mese e se si gestisce la nuova analitica è obbligatorio attivare tale opzione. Solo nella CG è un opzione che stabilisce al momento in cui faccio una registrazione di un costo di competenza, ad esempio dal 1° gennaio al 31° marzo, se spaccare quel costo in mesi, facendo 3 righe in una apposita tabella (princomp). Questo consente di avere in tempo reale un ripartizione dei costi di competenza per mese, tramite un'apposita spunta nella stampa a bilancio.

In ogni caso se al salvataggio della ditta tale opzione non è spuntata e la nuova analitica è attiva, il sistema se ne accorge e lo setta automaticamete da solo avvisandoci.

Stampa bilancio

L'attivazione della ripartizione competenza costi/ricavi mese influisce su tutti i nuovi movimenti che verrano registrati, per i movimenti pregressi c'è una funzione all'interno della stampa bilancio contabile, da lanciare come prima cosa al momento in cui viene attivata la nuova analitica. Selezionando la funzione di ricrea costi/ricavi per mese su ditta corrente, questa non farà altro che andare a ricreare la tabella princomp.

Ovviamente il check dei dati aggiuntivi contabili ditta pilota il check della stampa bilancio contabile, chiaramente in questo caso fa solo la parte economica.

Qui c'è un'aspetto molto importante da chiarire; tra il piano dei conti di generale e quello di analitica, per poter mantenere un discorso di quadratura, è obbligatorio che i conti che movimento in CG e quindi contestualmente anche in CA, siano gestiti alla stesso modo sul piano delle competenze. Cioè non possiamo gestire un costo che è gestito in CG senza data di competenza o periodo di competenza, e movimentare poi in analitica un conto che è gestito a periodo di competenza. Occore sapere già quali sono i conti di generale e di analitca che verranno gestiti a periodo di competenza economica, lo stesso discorso vale anche per quelli che saranno gestiti a data di competenza economica e per quelli che non vogliono competenza economica. Per quelli in cui non voglio la competenza economica, la data di competenza economica viene in realta forzata dal sistema alla data di regsitrazione, per quelli dove la competenza economica può essere diversa globalmente sul singolo movimento alla data di registrazione allora li dovro impostare alla data di competenza economica, per quelli invece gestiti per distribuzione del costo nel tempo allora occore mettere periodo di competenza economica. Questo in alcuni casi potrebbe comportare una riprogettazione del piano dei conti di contabilità generale, per questo l'inserimento della nuova analitica può essere, dopo aver fatto le opportune valutazioni, un'operazione da rifare da zero. Tuttavia posso migrare i dati dalla vecchia alla nuova CA, se mi sta bene l'impostazione iniziale dei conti di generale e di analitica, assumendo che siano compatibili i collegamenti e nella movimentazione fra queste entita. Se non ho questo vincolo non avrei nessuna quadratura tra CA e CG, cioè se posso movimentare 1000 euro in un mese in generale, ma poi lo spacco su tre mesi in analitica, non ruscirei ad avere alcuna quadratura.

Tabella gruppi azienda

Un altro concetto che si introduce nella nuova analitica e quelle di gruppo di aziende e di esercizio di gruppo, ovvero se ho 3 società e voglio fare un'analitica aggregante delle 3 società, ho bisogno di ragionare in base all'esercizio del gruppo.

Occore quindi anche creare un gruppo aziendale e un esercizio di gruppo e va fatto nella tabella gruppi aziende (1-C-3). NB: l'esercizio del gruppo e quello delle ditte devono essere coerenti, non uguali ma coerenti, cioè se l'esercizio di gruppo va dal ad esempio dal 01/01/2010 al 31/12/2010, posso avere una ditta il cui esercizio va dal 01/06/2010 al 31/12/2010, ma non una che va dal 01/06/2010 fino al 31/05/2011 dell'anno successivo, questo perché la nuova analitica ha bisogno di creare dei collegamenti con l'esercizio del gruppo e quello delle ditte.

A livello di gruppo ditta va comunque referenziato il PDC di CA, che ha la stessa struttura del PDC di CG (gruppi/classi/mastri/sottoconti), l'unica differenza siglìnificativa e che non posso avere sottoconti per ditte e non posso decidere al momento la struttura che sempre CCCMMSSSS (teniamo presente che qui non dobbiamo codificare clienti/fornitori quindi 4 cifre per i sottoconti sono più che sufficienti).

Un gruppo di aziende ha un PDC di CA associato e ha un elenco di esercizi contabili di gruppo, che hanno solo codice, descrizione, data inizio e data fine.

Una volta creato il gruppo, questo va impostato in anagrafica ditta (1-C-1) nella schermata sotto (ricordiamo che sarebbe idoneo che gli anni contabili abbiamo esercizio coerenti, stesse date inizio-fine o almeno data di fine).

Inoltre sempre in anagrafica ditta all'interno degli esercizi contabili va impostato il relativo codice esercizio di gruppo.

Naturalemente il codice PDC di CA del gruppo, che andiamo ad impostare sulla ditta, deve essere lo stesso del codice PDC di CA della ditta, non può essere diverso.

Nel caso di una sola ditta non è obbligatorio codificare il gruppo o l'esercizio di gruppo se non gestisco gli schemi di budget, ma se li gestisco questi vanno creati, anche per una sola ditta, questo perché gli schemi di budget sono intestati al codice gruppo di aziende.

Struttura PDC di CA

L'inserimento del PDC di CA può essere fatto dopo la creazione del PDC di CG e della ditta. Il PDC di CA va costrito in maniera funzionale a quello di CG, infatti la nuova analitica è detta appunto duplice contabile poiché sia la CG che la CA lavorano in partita doppia, questa è la base di tutti i valori di CA che arrivano dalla CG (poi una volta che ho rilevato i costi in analitica li spalmo, li giro, li distribuisco, etc...).

Per la creazione del PDC di CA si lavora come per quello di CG, ovverro occorre innanzitutto creare la tipologia (M-A-1).

Poi si passa alla programma di struttura piano dei conti di CA (M-A-2) che permette di gestire i gruppi, le classi e i mastri.

Nei gruppi non c'è la scelta dei conti d'ordine, rimane la scelta dei conti riepilogativi, poiché occore avere un almeno un conto di tipo riepilogativo per la chiusura e riapertura dei conti e infine abbiamo la possibilità di definire gruppi per la creazione di sezioni relative ai conti economici e quelli patrimoniali. In CADC referenzieremo soprattuttto i conti economici di costo e ricavo, però c'è la possibilità di selezionare anche i patrimoniali perché uno dei requisti iniziali e quello di movimentare in CA anche tutti i conti di patrimoniale (ad oggi ancora non gestito). Tuttavia è possibile definire nel PDC di CA anche delle voci patrimoniali che hanno attinenza con le voci economiche, per conti che dove questo può avere senso (per esempio 'anticipi sulle immobilizzazioni').

Una volta definiti i gruppi andiamo a creare le classi, tra le quali ne troviamo 3 particolari, quella relativa ai conti di riepilogo e le 2 classi per i conti di collegamento. Le classi di 'Conti di collegamento DARE' per i costi e 'Conti di collegamento AVERE' per i ricavi, sono fondamentali e sono il pilastro della CA. Questi conti di collegamento non è detto che debbano essere definiti anche a livello di classe, infatti basterebbe definirli a livello di mastro, ma visto che hanno una natura particolare e servono al funzionamento dell'intera analitica, è consigliato matenere una separazione.

A seguito di quanto detto occore avere almeno un mastro di conti di collegamento DARE e un mastro di conti di collegamento AVERE, che vengono sempre movimentati quando viene movimentato un costo o un ricavo in analitica.

Sottoconti di CA

Una volta definita la struttura del PDC di CA vanno definiti i relativi sottoconti (M-A-3), questi vengono salvati in una nuova tabella (anagca2) e assieme alla tipologia e struttura definita prima, vanno a formare quello che possiamo chiamare PDC di CA modello. La tabella dei sottoconti di CA contiene un set di sottoconti modello non per ditta, che al momento dell'attribuzione del PDC di CA nell'anagrafica ditta vengono copiati nella tabella dei sottoconti anagca, questa tabella rimane più che altro per compatibilità ed è speculare ad anagca2. Ovviamento al momento di una modifica di un sottoconto di CA avviene una sincronizzazione automatica su tutti i conti in anagca per le ditte che hanno quel PDC, così pure se creo o cancello un conto.

Quando si accede al programma dei sottoconti, occore innanzitutto scegliere il PDC di CA su cui lavorare, poi nella maschera troviamo i campi:

  • descrizione 1 mostrato sempre come decodifica nei vari programmi e stampe
  • descrizione 2 che può essere inserito nei report senecessario
  • unità di misura, usato in speciali conti
  • richiedi date, importante per le cose dette prima e deve essere congruo con la CG, soprattutto per il valore periodo di competenza, che spacca i costi/ricavi su una tabella a parte (priana2comp) in base al periodo; consigliamo, in generale, di impostare tutti i conti economici con il valore data di competenza economica, in modo da poterli indirizzare ad una data diversa da quella di registrazione, e di impostare periodo di competenza economica solo per i conti che effettivamente hanno necessità di costi spalmati (si consiglia di non impostare mai il campo richiedi date con il valore nessuna data di competenza economica)
  • conto di collegamento da impostare solo per creare i 6 conti di collegamento ponte per garantire la quadrara con la generale, che sono 3 in dare e 3 in avere, ovvero uno in avere e uno in dare per ogni valore del combo richiedi date

Fondamentale è la compilazione per ogni singola entità centro, commessa, linea, divisione, stabilimento/filiale/negozio, artico/fase e cliente, della richiesta di indicazione con i valori si, no e opzionale (NB: tranne per i conti di collegamento), questo per definire se vincolare oppure no un conto al centro (o linea, commessa, ...). Nella vecchia analitica in base al valore scelto, se avevamo un conto che poteva essere movimentato a volte per solo centro e a volte per centro/linea, dovevamo abbligatoriamente crearne due, nella CADC invece potendo assegnare il valore opzionale possiamo tenere un unico conto. Con l'uso dell'opzionale sul centro, potrei avere sullo stesso conto dei movimenti in CA con indicato il centro e alcuni senza centro. NB: potrei anche gestire sui conti anche tutto opzionale, ma poi in fase di registrazione di movimenti di CA non si capisce più niente, poiché le configurazioni fatte qui servono appunto per guidare l'utente.

Tramite il pulsante tipo consuntivo, ho la possibilità di agganciare i sottoconti di CA a degli schemi di Excel, ovvero come la riclassificazione per i conti di CG, in questo modo è possibile riportare i dati di CA a consuntivo su schemi di Excel costruiti dall'utente (questo potrebbe essere sufficiente per la gestione di semplici realtà senza impostare gli schemi di budget).

Ovviamente prima di effetuare un qualsiasi collegamento va costruito il file Excel e definito nel programma delle tipologie di consuntivazione (M-C-D).

NB: per ottenere una stampa completa del PDC di CA con gruppi, classi, mastri e sottoconti è possibile usare la stampa parametrica numero 25.

Personalizzazioni globali di analitica

Questo programma (M-C-1) permette di settare, a livello globale, quali dimensioni gestire in CADC, permettendo di configurare ognua delle 7 unità elementari disponibili. Le scelte messe qui influenzano la visualizzazione degli altri programmi, ad esempio togliendo le colonne nelle griglie delle unità elementari non gestite.

Causali di CA

Le causali di analitica sono contenute in un'altra tabella nuova, servono a funzionalità mutiple e dipendono dal programma dove vengono usate. Le causali da definire per la CA sono "poche". Qui ne elencheremo alcune esenziali, poi ovviamente ne posso aggiungere altre, con diverse descrizioni, per descrivere processi più specifici. Le causali che vanno dal codice 1000 a 9999 appartengono ad un range riservato ad NTS, quindi occorre creare causali con un codice diverso da questo range.

Tra le causali troviamo:

  • quelle atte a registrare operazioni in CA contestuali alle registrazioni di CG per quanto riguarda acquisti e vendite (da cont. gen. vendita, da cont. gen. acquisto)




  • causali generiche da CG che servono poi per tutte le altre registrazioni da CG (generica da CG)

  • causali usate per la pura movimentazione da analitica (generica da CA)

  • causali per la rilevazione dei timesheet, questi non venogono registrati solo su priana2 (come facava invece la vecchia CA su priana), ma anche su lavmano. Ogni riga di lavmano crea due righe in priana2, perché anche la registrazione di un timesheet è fatta in partita doppia. La registrazione di un timesheet traferisce normalmente un costo da un centro a una commessa, oppure da un conto generico non gestito a un conto di CA gestito a centro per localizzare il costo della manodopera, c'è quindi una serie di possibilità di gestione dei timesheet, che dipende da come scelgo di gestire la manodopera. Per esempio potrei decidere di rilevare solo il costo della manodopera diviso gli stipendi, nel momento in cui registro in CG, senza indicare il centro, per poi registrare dopo la localizzazione di questo costo, cioè andando a spaccare dopo i costi, magari con dei costi standard sui vari centri, oppure con i costi effettivi (questo va valutato in fuzione dell'azienda). Su queste causali sono essenziali le informazioni specificate nella configurazione, per esempio:


  • causali acquisti e vendite da magazzino

  • altre causali per le operazioni particolari di generazione ratei/risconti di CA e relativo storno, prima apertura conti di CA, chiusura conti economici/patrimoniali e relativa riapertura

  • causali per automatizzare le operazioni dei carichi da produzione, che nel momento in cui vengono effettuati comportano una serie di moviementi, tra cui lo scarico dei materili, la rilevazione dei costi delle lavorazioni interne/esterne e la rilevazione della quantità prodotta

In realtà "basterebbero" 4 causali, causale per magazzino, causale per CG, causale per CA e per timesheet, ma poi consultando un partitario di analitica, visto che questo riporta le descrizioni delle causali, sarebbe difficile capire le informazioni mostrate. Per questo è meglio specificare più causali con differenti descrizioni, in modo da capire meglio cosa sta succedendo e cosa riportano le stampe della CADC.

Fra le informazioni specificabili di una causale, troviamo il flag richiesto valore, che ci serve effettivamente in quasi tutte le causali, sia dare che avere, a parte i carichi di produzione dove va impostato invece il flag di quantità prodotta, anziché quello di richiedi valore. Quindi le causali sono fra loro quasi tutte simili, a parte qualcuna per i ratei e risconti, che ci servono ad identificarle in maniera univoca al momento delle rielaborazioni per cancellarle. Ovviamente tutte le causali che richiedono un valore, movimentano sempre due conti per la partita doppia, mentre il flag di richiedi quantità potrebbe essere richiesto solo in dare o solo in avere. Per esempio, se faccio un registrazione contabile di CA quando scarico MP1 per produrre SL1, l'operazione sarebbe di caricare il costo su SL1 e movimentare in avere MP1.

Concetti e definizioni:

  • imputazione = costo attribuito ad un oggetto in dare
  • consumo o scarico = valore in avere su un'altra entità ("sorta di ricavo o minor costo")

Nell'esempio sopra la quantità è significativo per MP1 e non per SL1, ecco perché a volte c'è l'imputazione della quantità in dare ma non in avere, nelle registazioni di analitica. Attenzione: a diffifferenza dalle vecchia CA, per la nuova CA ogni riga di movmag genera 2 righe di priana2, dare e avere, non è la riga di movmag (se stessa) il movimento, la movimentazione di analitica è quindi tutta in priana2, non è sparsa in 2 contenitori come nella vecchia analitica.

Flag da controllare è da spuntare nel caso in cui il valore imputato (dare\avere) deve essere controllato dall'utente, cioè prevedo un'operazione di verifica e di riscontro da parte del controller o di una persona che è deputata a verificare le registrazioni di contabilità analitica. Nelle registrazioni di analitica c'è poi una colonna flag di controllato/non controllato (visibile/non a seconda del flag impostato su questa causale), cioè una sorta di spunta come nel partitario della banca di CG per consentire all'utente di fare una verifica sui movimenti che vanno controllati, nel caso sia necessario che certe movimentazioni vadano controllate (magari perché alcune registrazioni vengono effettuate da utenti che non hanno a che fare con la CA).

Una causale può essere associata ad un PDC di CA, in tal caso possiamo indicare un conto dare e uno avere da proporre. Il conto di CA proposto in dare (e avere), dove l'impostazione di un conto di CA comportera la proposta del conto in dare (e avere), al momento della registrazione del movimento di CA. Normalmente la descrizione di un conto in dare (che sono conti è di pura analitica e non conti di costo originario) dovrebbe riportare, per esempio, la dicitura di 'imputazione manodopera' o 'imputazione materie prime' quanto rilevo un costo su un prodottto o su un semilavorato cosumando della materia prima, mentre il conto in avere potrebbe chiamarsi 'manodopera scaricata' o 'consumo di manodopera' (cioè quando parliamo di scarico o consumo parliamo di conti movimentati in avere). Ci si potrebbe porsi quindi il problema di come chiamare nel PDC di CA i conti, che andrebbero concepiti (e nomenclati) secondo la terminologia del sistema del reddito, cioè non andrebbe aperto un conto 'materie prime', bensì occorrerebbe aprirne una serie; uno che si chiami acquisti di materie prime da utilizzarlo per caricare in dare i costi di acquisto sulle materi prime; uno per scaricarle da chiamare scarico di materie prime o consumo di materie prime da movimentare sempre in avere sulle materie prime; poi avro bisogno di crearne uno che chiamo imputazione di materie prime che andrà sempre in dare non sulla materia prima ma sui semilavorati e sui prodotti. Quindi questi conti verranno movimenti di norma solo su una sezione, come succede tipicamente sui conti economici del sistema del reddito, dove per esempio merci conto acquisti va di norma solo in dare e merci conto vendite va solo in avere. Niente mi impedisce comunque di creare un conto che poi va movimentato sia in dare che in avere contemporaneameente, anche se non ha molto senso, infatti potrei aprire un conto 'materie prime' in cui metto in dare gli acquisti e in avere gli scarichi di materie prime, questo però potrebbe generarmi della confusione, in quanto non vado a vedere il conto 'materie prime' per fare una valutazione ad esempio sulla situazione di MP1 (se ci ho guadagnato oppure no), ma vado a vedere e filtrare le registrazioni di CA dove nei movimenti hanno MP1 nel campo codice articolo (che è ben diverso). Per questo il PDC di CA deve essere creato con conti non in funzione di consultarli per vedere la movimentazione dare e avere sul conto, ma in modo di poter consultare la movimentazione dare e avere che faccio sull'entità.

Personalizzazione contabilità analitica per ditta

In questa maschera vanno configurate tutta una serie di informazioni (causali e conti di collegamento), questi settaggi determinano il funzionamento della CA, al momento delle registrazioni o delle elaborazioni di cacolo ratei/risconi (e relativi storni) , rilevazione di quantità prodotta, chiusura e riapertura dei conti, registrazione di ritenute e ammortamenti.

Tra le causali per chiudere i conti economici e patrimoniali e le relative riaperture, vi è una causale particolare (ne basta una), che è la rilevazione della quantità prodotta nei carichi da produzione e va così configurata (particolare non movimenta il valore a la quantità ma solo la quantità prodotto).

Per le elaborazioni di cacolo ratei/risconi (e relativi storni) e chiusura/riapertura non c'è un programma apposta per la CA, ma sono contestualizzate ai programmi di cacolo ratei/risconi (e relativi storni) e chiusura/riapertura dei conti di CG.

Nei conti di collegamento i primi 6 sono tutti i conti di collegamento dare e avere citati prima vanno referenziati qui, i conti impostati qui vengono utilizzati per la maggior parte dei casi in modo automatico, sia quando contabilizzo i documenti di magazzino, sia quando da prima nota di CG entro in prima nota di CA, gli ultimi 3 sono i conti di chiusura, anche questi vanno distinti per le tre tipologie di competenza economica (nessuna, data e periodo).

Contropartite ditta

La tabella delle cotropartite, se attiva la CADC, riporta praticamente come effettuare una regsitrazione di CA relativamente ad un certo conto di CG, fatta normalmente in programmi dove questa cosa deve essere nascosta, tipicamente al salvataggio di un documento di magazzino.

Per esempio registrando un DDT emesso, se prendiamo la prima riga dell'immagine sotto, verrà creata in automatico una registrazione di CA dove, in dare metteremo il conto 31010001 - Vendite prodoti finiti, in avere il conto 5010001 - Fatture da emettere DT COMP.

Oltre alle vecchie colonne:

  • "Cod. contr." : rappresenta il codice contropartita della riga
  • "Conto controp." : conto di CG associato al codice contropartita sopra
  • "Conto CA" : contiene il conto di analitica associato al codice contropartita e al conto di CG sopra

Aggiunte delle colonne:

  • "Conto CA x conto giro" : utilizzato in fase di registrazione della registrazione di CA, al momento del salvataggio ad esempio di un DDT emesso, per bilanciare la registrazione
  • "Conto CA 2" : utilizzato in fase di registrazione di movimenti tra magazzini con causale doppia (il nuovo campo è utilizzato solo dalla contabilità analitica duplice contabile e solo nei documenti di magazzino tipo ddt emesso e/o ddt ricevuto dove si sposta la merce tra magazzini con causali doppie), il sottoconto di analitica viene utilizzato nel movimento che carica il magazzino, mentre il sottoconto per il movimento che scarica utilizza il sottoconto di CA già esistente

Nella vecchia analitica per il collegamento dei conti di generale con quelli dell'analitica c'era analink, dove indicavo, in un conto di generale, come referenziarlo in analitica, questa tabella non è più gestita in CADC, e qual'ora occore, per un conto di generale, trovare il conto di CA collegato, viene preso dalla tabella delle contropartite ditte con la seguente logica: ricerca della prima riga di conto di CG a quello cercato nelle contropartite ditta ordinata per codice contropartita e lo propone, eventualmente se il conto non è il primo è possibile lanciare lo zoom di tutti i conti di CA collegati al conto di CG usato nella tabella contropartite ditta.

La tebella delle contropartite ditte non viene perciò solo usata per ottenre informazioni di quale conti di CA usare rispetto ad una certa contropatita (modulo del magazzino), ma anche per ottenre informazioni di quale conti di CA usare rispetto ad un certo conto di CG (modulo della contabilità generale), quindi potrei ritrovarmi in questa tabella anche molti codici contropartita che non sono funzionali alla gestione del magazzino ma che sono utilizzati come sistemi di proposte di conti di CA in CG. Quindi le contropartite ditta con l'attivazione del nuovo modulo di analitica assumono una valenza più ampia.

Per capire meglio la tabella delle contropartite ditta prendiamo come esempio un giro classico del ricevimento di un DDT Ricevuto e della successiva registrazione della Fattura e della sua contabilizzazione.

Nel momento in cui ci arriva una DDT ricevuto e lo andiamo a registrare, al suo salvataggio, il sistema genera in base alla contropartita una registrazione con costo in dare per il Conto CA e in avere sul conto Conto CA x conto giro. Successivamente quando viene creata la registrazione della fattura differita che riepiloga il DDT ricevuto la registrazione fatta prima viene eliminata (NB: in questo stadio siamo in una situazione di limbo, infatti in CA non vi è alcuna registrazione). Infine quando andiamo a contabilizzare la fattura, nel momento della registrazione in CG, viene creata anche quella di CA con costo in dare sul Conto CA e in avere il ripettivo Conto di collegamento definito in CA.

Qundi le registrazione che in CA movimentano i conti fatture da emettere\ricevere sono automatiche e sono vive nella misura in cui rimane in vita una bolla non fatturata, quando faccio la fattura della bolla in questo momento viene distrutta la registrazione di CA della bolla (qui rimane un buco in quel momento), infine nel momento in cui contabilizzo la fattura vengono acquisite le registrazioni in CA e in CG. Se cancello la fattura rigenero la registrazione della bolla (NB: non si può più modificare una bolla se la fattura è contabilizzata).

I documenti di magazzino che al loro salvataggio finiscono in analitica tramite automatismo sono bolle emesse\ricevute, carichi da produzione e bolle di movimentazione interna, mentre fatture immediate emesse e fatture differite solo al momento della contabilizzazione. Discorso a parte va fatto per le fatture imm. ricevute, le quali non è detto che una volta inserite le posso subito portare in contabilità con la contabilizzazione, anche perché ci potrebbero essere prima dei passaggi (magari la verifica della merce) , quindi si consiglia in questi casi di registrare (a fronte di una fatt. imm. ric.) un DDT ricevuto da poi riepilogare con una fatt. diff. (attribuire magari per questi una serie particolare). L'utilizzo in questo caso di un DDT ricevuto comporta al suo salvataggio la rilevazione in CA del costo tramite l'automatismo descritto prima. Sempre in questo caso a fronte di merce avariata, emetteremo un ddt di reso al fornitore che va subito in CA, che poi andremo a riepilogare al ricevimento della nota di accredito diff. ric. del fornitore e successiva contabilizzazione (questo rispettivamente eliminala la registrazione fatta con l'automatismo e genera le registrazioni di CG e CA).

Le note acc. emesse\ricevute, addebito emesse e note acc. emesse\ricevute diff. vanno in CA solo al momento della loro contabilizzazione.

Causali di magazzino

Nelle causali di magazzino vanno configurati i campi:

  • 'Caus CA per movim. Materiale' - definire la causale per la movimentazione del materiale
  • 'Caus CA costo lavora. (su C.P.)' - definire la causale di CA di rilevazione del costo delle lavorazioni sui carichi da produzione
  • 'Test C.A.' - per definire se il movimento di analitica del conto di analitica deve andare in dare (selezionare Dare MG o Dare CG è indifferente) o avere (selezionare Avere MG o Avere CG è indifferente); per convenzione in CADC è consigliato usare solo i valori Avere CG e Dare CG

La configurazione di questi campi fa scattare gli automatismi descritti prima di registrazioni di CA per i documenti bolle emesse\ricevute, carichi da produzione e bolle di movimentazione interna.

Le tipologie di configurazioni delle causali di magazzino sono tre:

  • causali di acquisto, vendita e reso cli\for
  • causali di produzione
  • causali di trasferimento merce fra magazzini

Per la prima tipologia prendiamo ad esempio una causale di acquisto, se voglio che questa finisca in analitica, occore che nel test CA di sia una dare (non importa se MG o CG, in CADC non c'è piu questa differenza), e occorre inserire una causale nel campo 'Caus CA per movim. Materiale', configurata come sotto:

La causale sopra è molto generica e potrebbe andare bene per molte altre registrazione, l'unica cosa che la contraddistingue è infatti la descrizione, che ci aiuta ad identificare il movimento all'interno della CADC.

Il campo 'Caus CA costo lavora. (su C.P.)' viene nvece utilizzato all'inteno dei carichi da produzione, la causale viene usata appunto per registrare in analitica un imputazione di costo delle lavorazioni, normalmente da centro a prodotto o da centro a commesa.

Nella causale dei carichi di produzione non è indicato nulla nel campo 'Caus CA per movim. Materiale', perché la quantità dell'articolo prodotto, indicato sulla riga del carico di produzione, viene movimento con la causale indicata precedentemente nella personalizzazione della CA per ditta.

Infine i materiali scaricati (scarichi collegati) vengono movimentati in analitica in base alla causale indicata sul tipo bolla fattura per lo scarico di produzione.

Invece per configurare la terza tipologia, ovvero quella di trasferimento di materiali fra magazzini, occorre collegare fra loro due causali di magazzino ed impostare il campo 'Caus CA per movim. Materiale' con un apposita causale di CA.

Contropartite vendite e acquisti

All'interno dei programmi di contropartita vendite e acquisti, bisogna compilare obbligatoriamente le contropartite, questo perché non c'è più analink e quindi la CADC deve andare a prendere le informazioni della tabella delle contropartite ditta. In ogni caso nel caso business rilevasse ad esempio delle spese nel piede documento, e la rispettiva tabella di personalizzazione non fosse compilata nelle contropartite, verrà mostrato un messaggio simile al seguente.

Esempi di registrazioni di documenti sulle 3 tipologie descritte precedentemente

Per rendere un po' più chiaro quanto descritto fino ad ora, tratteremo ora un esempio di documento per ognuna delle tre tipologie descritte precedentemente nelle causali di magazzino.

Partiamo con un primo esempio di registrazione di un DDT ricevuto, assegnandogli in testata un fornitore, il tipo bolla fattura di acquisto visto prima e un centro di analitica.

Nel corpo indichiamo un paio di materiali.

Nel piede indichiamo delle spese.

Lanciado una stampa della prima nota di analitica vediamo effettivamente sono state creare delle righe, con il sistema del duplice contabile, per le due righe di materiale e le due spese di piede inserite.

Per trattare il secondo esempio inseriamo un carico da produzione interno e assegnamo un centro.

Inseriamo un codice con distinta base, nell'esempio sotto SLO1.

Visualizzando l'anlitica notiamo questa volta due registrazioni, quella del carico che riporta le lavorazioni collegate e la quantità prodotta di SLO1.

Mentre la seconda registrazione riporta appunto i dati dei materiali scaricati (scarichi collegati) del relativo scarico a produzione.

L'unica differenza che c'è fra un carico da produzione interna e uno esterno è che per i carichi da produzione interni valgono le seguenti:

  • Quantità prodotta : la contropartita viene presa dalla riga del corpo del carico di produzione
  • Scarichi collegati : la contropartita viene presa dalla riga degli scarichi collegati
  • Lavorazioni collegate : la contropartita viene presa dalla riga delle lavorazioni collegate

Mentre per i carichi da produzione esterni:

  • Quantità prodotta : la contropartita viene presa dalla riga del corpo del carico di produzione
  • Scarichi collegati : la contropartita viene presa dalla riga degli scarichi collegati
  • Lavorazioni collegate : la contropartita viene presa dalla riga del corpo del carico di produzione

Quindi la differenza è rispetto alla rilevazione della contropartita per le lavorazioni.

Con quanto indicato fino ad ora possiamo già ottenere con la nuova CADC una scheda di consuntivazione prodotto del tipo:

Per il terzo esempio relativo ad una causale di trasferimento tra magazzini, creiamo il seguente DDT emesso per trasferire i materiali:

Visualizzando l'anlitica notiamo questa volta 4 registrazioni, per ogni riga di magazzino, 2 sono per lo scarico del magazzino di scarico e 2 sono per il carico del magazzino di carico.

Livelli di gestione dell'analitica

Quanto descritto fino ad adesso può bastare per gestire una semplice analitica (esempio mostrato nella scheda di consuntivazione prodotto), senza assegnare alle varie entità una tipologia. In questo caso quindi potremo gestire delle analisi a consuntivo sulla base dei soli conti di CA delle loro registrazioni in prima nota di CA, tramite delle stampe di prima nota di CA e la stampa di consuntivi su Excel.

Tuttavia nel caso volessimo gestire delle analisi a consuntivo sulla base di schemi di budget dobbiamo andare a definire sulle entità elementari gestite:

  • Tipologia entità
  • Aggr. Budget
  • Valore agg. budget

Tipologie entità

Per compilare sulle varie entità il campo tipologia, occore definirlo tramite il programma tipologie entità. Queste tipologie seguono regole diverse di definizione a seconda dell'entità, ad esempio, nel caso che si definisca una tipologia per un centro o per una divisione. Nell'ambito dei centri di costo si avrà una differenziazione abbastanza variegata sui tre tipi disponibili, infatti possiamo creare i centri di tipo ausiliari\di supporto, di struttura\comuni e principali\produttivi. Nel caso di centri produttivi si potrebbe avere la necessita di diversificare i centri produttivi, avendo il bisogno di andare a spaccare la "fabbrica", magari creando il centro produttivo relativo all'imballaggio e quello relativo alla produzione dei prodotti sfusi. La stessa cosa si potrebbe rendere necessaria per i centri di supporto come ad esempio il centro del CED (costi tecnici) e quello degli immobili (costi ammortamenti, spese manutenzione, ...), tipicamente questi centri (supporto) ribaltano i loro costi su altri centri (produzione). Le tipologie entità servono quindi per differenziale la struttura del modello del controllo di gestione, cioè del modello dello schema in cui vado a inserire le voci e gli agganci con la contabilità analitica, e sono per questo un elemento chiave. Praticamente la definizione delle tipologie è una distinzione fra le varie entità, ad esempio tra i centri e una suddivisione fra quelli principali, di struttura e di supporto, tra le commesse troviamo quelle produttive e quelle non produttive\interne (sono quelle commesse che identificano un lavoro interno del quale magari voglio traccairne i costi), tutte le altre entità (articoli, divisioni, ...) non hanno una destinzione particolare e possono essere definite come produttive. Tecnicamente possiamo dire che occorre creare almeno una tipologia per ogni entità che vogliamo gestire, inoltre dobbiamo differenziare creando più tipolgie anche per la stessa entità qual'ora queste seguano diversi schemi di budget.

Aggr. Budget e Valore Agg. Budget ovvero raggruppamento schemi budget

Queste due tabelle sono costruite in modo gerarchico, ad esempio per gli articoli, ai fini del controllo dei budget e delle consuntivazioni di analitica, potrei volerli raggruppare secondo uno schema di aggregazione gerarchio a monte, tale schema potrebbe in alcuni casi corrispondere o meno ai gruppi e sottogruppi merceologici o alle famiglie. Nell'esempio, questa struttura sopra gli articoli, non è a N livelli (dinamica), ma ha un numero massimo di livelli prstabilito. Nelle tipologie questo è di 4 livelli, questi possono andare da 2 (minimo) a 4 (massimo). Il primo livello è gestito sempre sovraditta. Ad esempio una struttura minima di due livelli potrebbe essere la seguente:

La struttura minima definita sopra per le varie entità (con i livello sovraditta e un solo livello per ditta), potrebbe poi essere implementata per gli articoli con i seguenti valori di aggregazione, ad esempio:

A questo punto sui vari articoli potremmo poi indicare i campi tipologia, aggr. budget e valore agg. budget.

Questo non ha niente a che fare con lo schema budget degli articoli, questo è uno schema budget a se stante che aggrega però costi e ricavi, che sono imputati originariamente sugli articoli (è questa la differenza). Mentre le entità elementari ricevono direttamente costi e ricavi (o ribaltamenti da altre strutture), quando vado a fare una consuntivazioni sui prodotti di produzione ditta (aggregazione), business prende tutti gli articoli che puntano alla coppia di valori, ne aggrega tutti i costi, e li riclassifica secondo le regole definite nello schema budget di queste entità.

Per ogni tipologia (centro/linea/commessa/divisione/stabilimento/articolo/cliente) è possibile realizzare una struttura ad albero di massimo 4 livelli.

Ad esempio, per 'divisione' è possibile realizzare

1° Aree di mercato (gruppo)
     2° Mercati regionali (l.u.)
          3° Mercati Locali (l.u.)
               4° Mercati sub-locali (l.u.)

Il primo livello è sempre svincolato dalla ditta, mentre i livelli successivi sono sempre legati alla ditta. Non è obbligatorio realizzare la struttura utilizzando tutti i livelli. Le elaborazioni potranno essere eseguire partendo da qualsiasi livello a scendere.

Una volta definita la struttura (tabdica), sarà possibile realizzare il 'dettaglio voci di aggregazione budget' (tabdicv) dove sarà possibile specificare per ogni livello i dettagli relativi. Ad esempio, per completare la struttura sopra si potrebbe avere:

1° Aree di mercato (gruppo)     MACROVOCE GENERALE
2° Mercati regionali (l.u.)     dettaglio     A1 - impiantistica
2° Mercati regionali (l.u.)     dettaglio     A2 - Fornitura componenti OEM
2° Mercati regionali (l.u.)     dettaglio     A3 - Fornitura componenti Aftermarket

Per ogni voce de dettaglio (A1, A2, A3) sarà possibile inserire ulteriori dettagli, che verrebbero collegati al 3° livello, per esempio:

A1 - impiantistica
3° Mercati Locali (l.u.)     dettaglio     B1- Impianti - Nordamerica
3° Mercati Locali (l.u.)     dettaglio     B2- Impianti - EMEA
A2 - Fornitura componenti OEM
3° Mercati Locali (l.u.)     dettaglio     B4- Impianti - Nordamerica
3° Mercati Locali (l.u.)     dettaglio     B5- Impianti - Sudamerica
3° Mercati Locali (l.u.)     dettaglio     B6- Impianti - Oriente

E così via...

Successivamente sarà possibile realizzare degli schemi budget legati ad un dei 4 livelli di 'raggruppamenti budget'. Il collegamento tra le varie voci di raggruppamento schema budget ed i vari centri, linee, commesse, divisioni, ecc si effettua andando su ognuna di queste entità ed indicando a quale schema di commessa deve appartenere. NB: a parità di tipologia (centro, linee, a commessa, ...) gli schemi budget sono al massimo 4, uno per ogni livello di 'raggruppamento schema budget'.

Nella stampa budget/consuntivi sarà possibile visualizzare/stampare i dati a preventivo ed a consuntivo del raggruppamento schema budget, dove i dati a preventivo sono quelli inseriti nel budget, mentre i dati a consuntivo saranno ottenuti sommando tutti i movimenti dei centri (o linee, o commesse, ...) collegati allo schema selezionato più quelli degli schemi sottostanti a lui collegati.

NB: dal programma di controllo coerenza dati è possibile verficare, tramite apposite query, l'eventuale presenza di entità sulle quali non è stato impostato un codice di aggregazione budget o di tipo entità (tipologia).

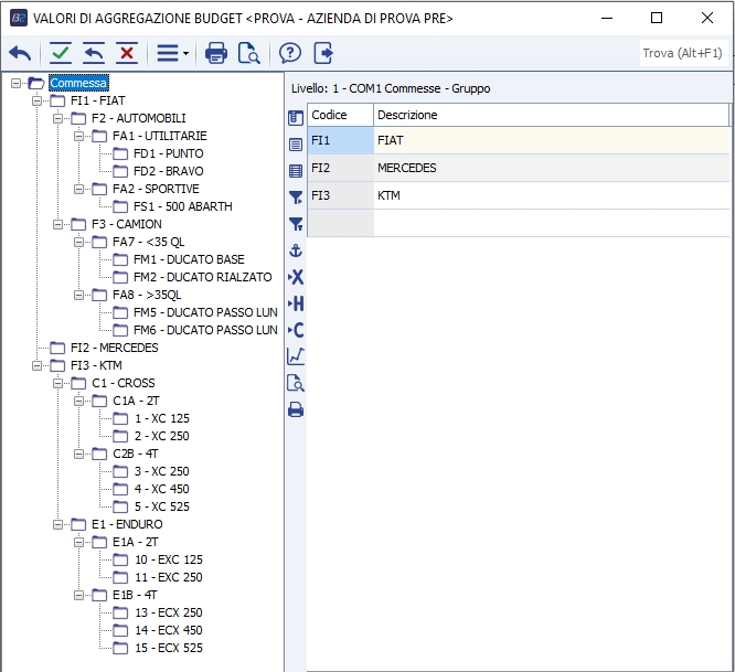
Esempio di aggregazione budget per commessa

Esempio di commessa collegata ad aggregazione budget

Definiti i campi tipologia, aggr. budget e valore agg. budget, questi possono essere assegnati sulle entità dai rispettivi programmi di gestione:

  1. Centro
  2. Commessa
  3. Linea\Prodotto
  4. Divisione
  5. Stabilimento\Filiale\Negozio
  6. Articoli
  7. Clienti
  8. Gruppo aziende (è possibile attribuire solo la tipologia)
  9. Ditte (è possibile attribuire solo la tipologia)
  10. Aggr. budget (è possibile attribuire solo la tipologia)

o anche tramite programmi di variazione campi (ove presenti), come ad esempio per gli articoli.

Centri di costo

I centri di costo rappresentano istanze delle tipologie dei centri, nei loro vari tipi. Questi centri, distinti in tre tipi, contengono i dati aggiuntivi di ribaltamento per mese/anno (operai, metri quadri, altro) e contengono i riferimenti opzionali a divisione e stabilimento\filiale\negozio.

Per definirli procedere tramite la seguente:

  • pensarli in funzione del fatto che una risorsa dovrebbe (ideale) appartenere ad un ed un solo centro (anche se 'prestato' ad altri)
  • indicare i codici di aggregazione budget
  • indicare teste, mq, altro, se si prevede di ribaltare costi su essi in base a driver
  • associare ciascuno ad una tipologia




I campi codice divisione e codice stabilimento rappresentano solo collegamenti logici, ma non sono gestiti dalla procedura della CADC, invece i campi numero attuale teste, mq e altro driver vanno configurati qualora servano per le logiche dei ribaltamenti, anche in questo caso questi indicatori possono essere specificati per mese in un altro programma di dettaglio entità elementare per mese (M-C-E).

NB: di questi dettagli è possibile crearne più revisioni.

Magazzini e stabilimenti\filiali\negozi

L'entità negozio\stabilimento\filiale ha un concetto non di centro, ma di dislocazione territoriale commerciale\produttiva, legato al magazzino. Il codice negozio\stabilimento\filiale va attribuito sul magazzino, concettualmente questa entità si trova ad un livello logico sopra il magazzino.

Note sulle altre entità di riferimento

L'entità linee si riferisce sempre alla tabella tabcfam, con 4 caratteri di campo chiave. La linea prodotto\famiglia perde di significato con questa analitica, ma rimane per compatibilità.

Il cliente serve per determinare la marginalità di un cliente quando non ci sono solo vendite e costi di prodotti\merci associate.

Le divisioni seguono il concetto di struttura commerciale, non di prodotto, e sono entità commerciali, di norma, e trasversali (attenzione a non confonderli con aggregazioni di clienti).

L'entità per il singolo articolo o articolo\fase serve per la costificazione del prodotto e la relativa marginalità.

Le commesse

Sulle commesse sulla nuova CADC, c'è un vincolo, ovvero non sono supportate le sottocommesse, qundi non è possibile migrare alla nuova CADC chi gestisce le sottocommesse. Tuttavia l'obbiettivo di questa versione è quello di avere la possibile di imputare, consuntivare e budgettare, i costi, ricavi e margini sull'entità commessa o su un entità superiore, che raggruppa più commesse, avendo visto prima che possiamo fare queste aggregazioni a monte. Oltre a questo abbiamo anche intenzione di supportare, come nel modulo del PM, anche un dettaglio di commessa più articolato delle sottocommesse, ovvero la possibilità di indicare su una commessa delle attività gerarchizzate secondo una struttura WBS (Work Breakdown Structure), cioè vogliamo mettere a dispozione della nuova analitica una gestione della commessa e delle attività su una commessa, ad oggi però tale gestione è attiva solo al livello della consuntivazione.