Data ultimo aggiornamento: 09/12/2024

Clicca per accedere al sito di NTS Informatica
Clicca per accedere all'argomentoClicca per accedere all'argomentoClicca per accedere all'argomentoClicca per accedere all'argomento
Clicca per accedere al sito di NTS Informatica

Esportazione Database di Transito (EC)

Moduli richiesti: Colleg. a Sistema E-Commerce Generico
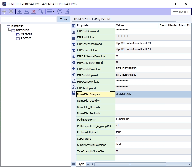
Opzioni programma: vai alle opzioni

Il programma consente di esportare in formato CSV le tabelle o viste del database di transito dell'e-commerce e di inviare i file in un'area FTP, i cui dati sono specificabili sulle opzioni di registro del programma.

In apertura del programma viene visualizzata la maschera per collegarsi al database di transito, i valori inseriti sono recentati e verranno riproposti alla successiva apertura del programma.

La pressione del pulsante 'Connetti' mostrerà in elenco tutte le viste e le tabelle presenti nel database di transito.

Selezionando una o più delle viste/tabelle e premendo il pulsante "Esporta" verrà avviata l'esportazione.

Viene creata la cartella di destinazione locale in base alle impostazioni scelte (vedi opzioni) e verranno generati i file CSV (un file per ogni vista/tabella selezionata).

NB : se una vista/tabella NON contiene dati NON verrà esportata.

Al termine dell'esportazione i file vengono copiati nella cartella FTP indicata (vedi opzioni) e la cartella di esportazione locale viene eliminata o meno a seconda della scelta dell'utente nella relativa opzione di registro.

Tramite le voci a menù è possibile selezionare o deselezionare tutte le viste/tabelle.

La creazione del file per la schedulazione imposterà, nella schedulazione, le viste/tabelle selezionate al momento del click su "crea file per la schedulazione".

Ad esempio con la seguente configurazione:

otteniamo:

Con il programma si può anche importare, per ora solo:

Per esempio:

Per esempio se sull'ftp generiamo:

Lanciando l'elaborazione il file viene scaricato in locale:


Ed eventuali nuovi record aggiunti nella relativa tabella del database di transito: