Data ultimo aggiornamento: 06/11/2025

Clicca per accedere al sito di NTS Informatica
Clicca per accedere all'argomentoClicca per accedere all'argomentoClicca per accedere all'argomentoClicca per accedere all'argomento
Clicca per accedere al sito di NTS Informatica

Integrazione con Word

Con Business è possibile utilizzare la stampa su Word per generare documenti di Office (.doc, .docx), ma anche di LibreOffice (.odt).

Business integra Word per le seguenti funzioni:

  • Stampa di estratti conto, solleciti di pagamento, liste di scadenze in genere prelevando informazioni dall'archivio scadenzario e dalle tabelle collegate (clienti/fornitori, forma di pagamento, ecc.); la funzione è richiamabile da Stampa/visualizza scadenzario del modulo di contabilità generale
  • Stampa di ordini, conferme d'ordine e preventivi, direttamente dal programma di Gestione ordini, del modulo corrispondente, prelevando informazioni dall'archivio ordini/impegni e dalle tabelle collegate (clienti/fornitori, articoli, forma di pagamento, ecc...)
  • Stampa di ordini, conferme d'ordine e preventivi, nonchè solleciti su ordini fornitori, dal programma Stampa ordini, sempre prelevando informazioni dall'archivio ordini/impegni e dalle tabelle collegate (clienti/fornitori, articoli, forma di pagamento, ecc...), sia per la stampa di ordini, conferme d'ordine e preventivi, sia per la stampa di solleciti a fornitori
  • Stampa di circolari e di lettere a particolari clienti o fornitori o leads (per esempio auguri per Natale, avvisi, ecc.); la funzione è disponibile nella voce Liste selezionate clienti/fornitori del menù archivi comuni;
  • Stampa di offerte, direttamente dal programma di Gestione offerte, del modulo CRM
  • Stampa di documenti e tabulati a partire dagli archivi leads, opportunità, attività del modulo CRM, disponibile col programma Stampa leads/opportunità/attività/offerte
  • Stampa di elenchi di articoli di magazzino, disponibile in Liste selezionate articoli
  • Stampa di listini articoli con prezzi e sconti, disponibile nel programma Stampa listini

attenzione: i marcatori di Business non son utilizzabili nelle sezioni di Intestazione / Pie' di Pagina di Word

Tramite registro di Business è possibile gestire le opzioni di registro, all'interno della cartella Opzioni dei programmi di lancio, /Nomesottocartella e /NomesottocartellaIn e BS--AOLE/OPZIONI/Cartella_per_documenti. Di default il modello è proposto in base all'ultimo utilizzato (recent), tramite l'opzione Cartella_per_documenti è possibile specificare la base di partenza per la ricerca della dir in cui prelevare/salvare i files (di default è preso il valore di OfficeDir del profilo di Business corrente). Con l'opzione NomesottocartellaIn è aggiunta alla Cartella_per_documenti per identificare la directory dove risiedono i modelli dei documenti dot e dotx. Valori possibili: DEFAULT è proposta come dir quella del recent; OPNOME identifica la sottodirectory uguale al nome dell'operatore di Business corrente; in tutti gli altri casi NomesottocartellaIn = sottodirectory di Cartella_per_documenti (che deve esistere). L'opzione Nomesottocartella si comporta come NomesottocartellaIn, ma serve per i files da generare. Nomesottocartella e NomesottocartellaIn sono lette dal registro dei programmi: BS--LSEL, BSCGSTSC, BSCRGSOF, BSCRMAIM, BSCRSTAM, BSORSCHO, BSORGSOR, BSORCONF, BSMGLSAR.

Nella sottodirectory Office dopo l'installazione di Business sono presenti i files .DOTX (* OTT per LibreOffice) utilizzabili dai programmi come elencato nella seguente tabella:

Nome dll Nome programma Nome file dotx/ott
BSCGSTSC STAMPA SCADENZARIO (CG) SCADEN.DOTX
BSCGSTSC STAMPA SCADENZARIO (CG) SOLLEC.DOTX
BSCGSTSC STAMPA SCADENZARIO (CG) SOLLEC.OTT *
BSCRGSOF GESTIONE OFFERTE (CRM) OFFERTE.DOTX
BSCRGSOF GESTIONE OFFERTE (CRM) OFFERTE.OTT *
BSCRMAIM AZIONI DI MAILING/FAXING MASSIVO (CRM, NB: la lista selezionata deve essere di tipo Clienti/Fornitori) NATALE.DOTX
BSCRMAIM AZIONI DI MAILING/FAXING MASSIVO (CRM, NB: la lista selezionata deve essere di tipo Clienti/Fornitori) NATALE.OTT *
BSCRMAIM AZIONI DI MAILING/FAXING MASSIVO (CRM, NB: la lista selezionata deve essere di tipo Clienti/Fornitori)

OFFERTE.DOTX

BSCRMAIM AZIONI DI MAILING/FAXING MASSIVO (CRM, NB: la lista selezionata deve essere di tipo Clienti/Fornitori)

OFFERTE.OTT *

BSCRMAIM AZIONI DI MAILING/FAXING MASSIVO (CRM, NB: la lista selezionata deve essere di tipo Lead) LEAD.DOTX
BSCRMAIM AZIONI DI MAILING/FAXING MASSIVO (CRM, NB: la lista selezionata deve essere di tipo Lead) LEAD.OTT *
BSCRSTAM STAMPA LEAD/OPPOR./ATTIVITà (CRM) CRACT.DOTX
BSCRSTAM STAMPA LEAD/OPPOR./ATTIVITà (CRM) LEAD.DOTX
BSCRSTAM STAMPA LEAD/OPPOR./ATTIVITà (CRM) LEAD.OTT *
BSCRSTAM STAMPA LEAD/OPPORTUN./ATTIVITà (CRM) OPPORTUN.DOTX
BSCSGSCO GESTIONE CONTRATTI (CS) CONTRATTI.DOTX
BSCVGESC GESTIONE PREVENTIVI COMMESSE (CV) PREVENTIVI_CV.DOTX
BS--LSEL LISTE SELEZIONATE CLIENTI (NB: la lista selezionata deve essere di tipo Clienti/Fornitori) ASSIST.DOTX
BS--LSEL LISTE SELEZIONATE CLIENTI (NB: la lista selezionata deve essere di tipo Clienti/Fornitori) NATALE.DOTX
BS--LSEL LISTE SELEZIONATE CLIENTI (NB: la lista selezionata deve essere di tipo Clienti/Fornitori) NATALE.OTT *
BS--LSEL LISTE SELEZIONATE CLIENTI (NB: la lista selezionata deve essere di tipo Lead) LEAD.DOTX
BS--LSEL LISTE SELEZIONATE CLIENTI (NB: la lista selezionata deve essere di tipo Lead) LEAD.OTT *
BSMGLSAR LISTE SELEZIONATE ARTICOLI ANAARTI.DOTX
BSMGLSAR LISTE SELEZIONATE ARTICOLI ANAARTI.OTT *
BSMGLSAR LISTE SELEZIONATE ARTICOLI ANAARTI1.DOTX
BSMGLSAR LISTE SELEZIONATE ARTICOLI ANAARTIGIF.DOTX
BSMGLSAR LISTE SELEZIONATE ARTICOLI ANAARTIGIF.OTT *
BSMGSTLI STAMPA LISTINI (VE) LISTINI.DOTX
BSMGSTLI STAMPA LISTINI (VE) LISTINI.OTT *
BSMGSTLI STAMPA LISTINI (VE) LISTINIGIF.DOTX
BSMGSTLI STAMPA LISTINI (VE) LISTINIGIF.OTT *
BSORCONF STAMPA ORDINI/CONF.ORDINI/PREVENTIVI (OR) SOLLORDINI.DOTX
BSORGSOR GESTIONE ORDINI (OR) ORDINI.DOTX
BSORGSOR GESTIONE ORDINI (OR) ORDINI.OTT *
BSORSCHO STAMPA SCHEDE ORDINI (OR) SCHEDEORDINI.DOTX
BSORSCHO STAMPA SCHEDE ORDINI (OR) SCHEDEORDINIRAGG.DOTX
BSPABOLL GESTIONE PARCELLE/NOTULE (PA) PARCELLE.DOTX
BSPASTSS STAMPA SCAD. DI STUDIO E CIRCOLARI (PA) SCADSTUDIO.DOTX
BSPMEMDO GEST. STRUTTURA/AVANZ. COMMESSE (PM) TASK.DOTX
BSPMGCOM GEST. STRUTTURA/AVANZ. COMMESSE (PM) PREVESTERNO.DOTX
BSPMGCOM GEST. STRUTTURA/AVANZ. COMMESSE (PM) PREVINTERNO.DOTX
BSPMGCOM GEST. STRUTTURA/AVANZ. COMMESSE (PM) PROGETTO.DOTX

BSPMGCOM

GEST. STRUTTURA/AVANZ. COMMESSE (PM) TASK.DOTX

BDCGSTSC

STAMPA SCADENZARIO CON BIC/SWIFT SCADEN_BANCA_SCADEN.DOTX

BDCGSTSC

STAMPA SCADENZARIO CON BIC/SWIFT SCADEN_BANCA_NOME.DOTX

È inoltre presente il file BUSINESS.DOTM, il modello globale che contiene l'elenco dei campi di tutti gli altri file .dotx.

Ordini.dotx è un esempio di modello Word che può essere utilizzato per la stampa di ordini impegni e preventivi. Se è necessario modificare detto modello per adattarlo alle proprie esegenze (logo azienda, campi in più o in meno, disposizione dei campi, ecc.), si consiglia di :

  1. farsi una copia di detto file , nominando la copia per es. mioordi.dotx
  2. modificare mioordi.dotx con Word aprendolo e salvandolo come Modello
  3. utilizzare mioordi.dotx come modello al momento della stampa su Word da gestione ordini/impegni/preventivi.

Per modificare ordini.dotx oppure mioordi.dotx (ma vale anche per gli altri modelli di Word forniti come esempio) è necessario aprire il file, e nei modelli aggiungere il modello Business.dotm.

Business.dotm infatti contiene alcune macro scritte in Word-Basic necessarie per l'inserimento dei segnaposto e degli identificatori di inizio e fine corpo.

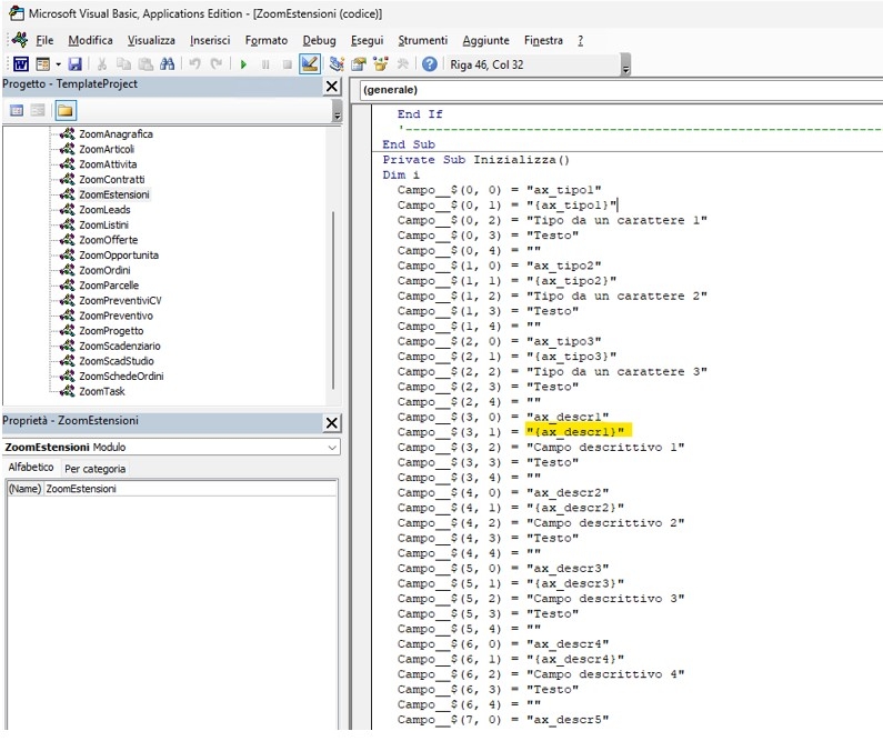
I segnaposto sono delle sigle delimitate da parentesi graffe che corrispondono ad un campo dell'archivio/tabella che dev'essere riportato nel documento finale, in modo simile al meccanismo della stampa unione. Per inserie un nuovo segnaposto, posizionarsi nel punto in cui il campo deve apparire, e poi dal men richiamare Business|Zoom Ordini e selezionare uno dei campi descritti e disponibili in elenco.

Gli identificatori di inzio e fine corpo sono {InizioCorpo} e {FineCorpo} e delimitano la porzione di testo che deve essere ripetuta al cambiare della riga ordine, a parità di cliente o fonitore (a parità di numero d'ordine). Ogni documento complesso, infatti, come un ordine, si compone di tre parti : testata(dati del fornitore,num. del documento, ecc.), corpo (elenco dei prodotti ordinati) e piede (condiz. di pagamento, totale ordine, ecc.). I due identificatori servono per delimitare la parte centrale.

SollOrdini.dotx è un modello utilizzabile come punto di partenza per la creazione di modelli per l'invio di solleciti fornitori sulle righe d'ordine scadute o in scadenza, raggruppate per fornitore (non per ordine).

Scaden.dotx e sollec.dotx sono due modelli di partenza (e contemporaneamente di esempio) per produrre stampe di solleciti di pagamento ed estratti conto, oppure lettere di insoluti. La tecnica per modificare o creare nuovi modelli è la stessa vista per ordini.dot. La differenza principale è che nel menù Business per inserire segnaposti avrà il comando Zoom Scadenze.

Natale.dotx e Assist.dotx sono modelli di esempio e di partenza utilizzabili da Gestione Lista selezionata, per l'invio di circolari, avvisi, auguri, ecc.

Anaarti.dotx è un modello utilizabileda Gestione Lista selezionata articoli.

Anaartigif.dotx è analogo al modello precedente, ma prevede la rappresentazione nel modello dell'immagine gif dell'articolo inserita in Anagrafica articolo.

Listini.dotx è un modello di partenza per la stampa di listini con Stampa Listini Articoli.

Listinigif.dot come sopra ma con la raprpesentazione dell'immagine gif/jpg del prodotto.

Parcelle.dotx esempio di modello per stampa di parcelle dal programma 'Gestione parcelle/notule'.

task.dotx, previnterno.dotx, prevesterno.dotx Modelli utilizzati dal modulo Project management. Vedi Guida relativa a tale modulo.

Lead.dotx, opportun.dotx, cract.dotx, sono modelli utilizzabili da 'Stampa leads, opportunità, attività, offerte' del modulo CRM (rispettivamente per stampare leads, opportunità, attività); il primo può essere utilizzato anche da gestione liste selezionate, se la lista è di tipo Leads.

Offerte.dotx è un modello utilizzabile come base per il programma 'Gestione offerte' del modulo CRM.

FORMATTAZIONE DEI CAMPI

E' possibile formattare i campi esposti nel documento. Il delimitatore di informazione nel marcatore è il ';'. Alcuni esempi:

{an_descr1;S} campo di testo normale 'S'. Se non si mettono parametri particolari è il formato di default
{an_cap;N} campo numerico senza decimali
{an_cap;N;S} campo numerico senza decimali: se il valore del campo è 0 non deve venir stampato
{mo_prezzo;D2} campo numerico con 2 decimali. Dopo la D è possibile inserire un numero tra 0 (nessun decimale) e 9
{mo_quant;D3;S} campo numerico con 3 decimali. se il valore del campo è 0 non deve venir stampato
{mo_datcons;T} campo data
{mo_prezzo;X#,##0.00} campo formattato come da parametro indicato dopo la X (format VB)
{td_allegato;DOC} il contenuto del campo è in realtà una path ad un file che verrà inserito nel documento come con la funzione 'Inserisci file'
{td_immagine;IMG;463;463} il contenuto del campo è in realtà una path ad un file di immagine che verrà inserita nel documento. I parametri dopo IMG sono l'altezza e la larghezza del file (per ottenerle basta andare da explorer sul file, proprietà, ...)
{td_tipork;V}

Il contenuto del campo deve essere tradotto. Per eseguire la traduzione viene aperto il file 'Bswordreplace.txt' presente sul server nella cartella \Office. Il file deve essere realizzato nel formato nome marcatore|valore|nuovo valore. Esempio:

td_tipork|X|Impegni di trasferimento
td_tipork|V|Impegno cliente aperto
td_tipork|$|Ordine fornitore aperto
td_acuradi| |(Nessuno)
td_acuradi|D|Destinatario
td_acuradi|M|Mittente

se il file non esiste (o non è raggiungibile) o nel file non è presente il marcatore con il valore passatogli il dato non verrà tradotto.

Stampa su word/libreoffice con possibilità di allegati statici se si opta per l'invio email

Con la stampa su word ed invio per e-mail è possibile poter allegare anche degli allegati statici associati al documento di Word da inviare. Ad esempio con una lettera di presentazione è possibile allegare delle brochure in formato pdf, piuttosto che immagini o altri documenti di Word. Per aggiungere degli allegati all'e-mail basta aprire il modello ed inserire nei 'commenti' una o più righe con la seguente sintassi:

{ALLEGATO:nome_dell_allegato}

Ad esempio:

{ALLEGATO:C:\BUS\Office\bilancio.xls}

{ALLEGATO:C:\BUS\Office\prova.pdf}

Con office 2016 (per file .dot e dotx) si accede da menu file -> impostazioni:

Con libreoffice (per file .ott), si accede da menu file -> proprietà:

Come configurare in un nuovo file modello (.dotm) il menu Business e le macro
(versione di riferimento: Office Word 2016)

Per configurare un nuovo modello preocedere nel seguente modo:

  • creare il nuovo modello e salvarlo (per esempio Nuovo.dotm)

Dal menu File | Opzioni | Componenti aggiuntivi selezionare Gestisci Modelli e poi cliccare su Vai

Aggiungere il modello Business.dotm

Dal menu principale, cliccare in uno spazio vuoto della barra degli strumenti con il tasto destra del mouse, e selezionare "Personalizza barra multifunzione"

A destra creare una nuova scheda (Business) e un Nuovo gruppo.

Scegliere dal menu comandi "Macro", e poi selezionare le macro da inserire nel pulsante creato. Rinominare a piacimento la macro inserita.

Nel menu, cliccando sulla nuova voce, appaiono le macro appena inserite e in zoom i campi inseribili nel documento.

Alle volte questo menu è bloccato e l'unico modo per poterlo utilizzare comunque è quello di utilizzare le macro, per fare ciò è necessario andare sulla scheda Visualizza e premere il pulsante Macro tramite il quale apparirà l'elenco degli zoom disponibili per i vari modelli di Business.

(N.B.: una volta terminata la configurazione del menu salvare il file Nuovo.dotm)

Quando si inseriscono i campi disponibili fare attenzione a selezionare uno zoom consono al modello Word aperto, ad esempio se ho aperto Natale.docx devo obbligatoriamente scegliere lo zoom anagrafiche; se ho aperto Offerte.docx devo obbligatoriamente scegliere lo zoom offerte, e così via.

Nota: Word potrebbe non caricare il modello automaticamente a ogni riavvio della applicazione.
Per superare la problematica occorre appoggiare il modello .DOTM nella cartella di avvio automatico di Word.

Per trovare la cartella di avvio, File | Opzioni | Impostazioni avanzate | Generale | Directory predefinite | Avvio .

In questa cartella va copiato il file di modello .DOTM

Aggiunta di campi nei modelli Word

possibilità 1: il campo è già presente nella macro.

per verificare se il campo è già presente bisogna seguire questi passaggi:

-andare nella cartella office di business (C:\Bus\Office)

- aprire il modello "Business.dotm"

- nella barra di ricerca di word scrivere "macro"

- Premere su visualizza macro

- Selezionare lo Zoom interessato è premere modifica

- Verificare se è presente il campo che si vuole aggiungere è presente

- Infine, si va nel Modello word in cui si vuole aggiungere il campo, e va scritto con la stessa sintassi che si è visualizzato nella macro (i campi dentro i modelli word vanno scritti con le parentesi graffe)

possibilità 2:

il campo che si vuole inserire non è presente nella macro.

Bisogna accedere alle opzioni di registro globali di Business, nel ramo "BN__STWO".

Se il ramo non è presente, sarà necessario crearlo manualmente, così come il sotto-ramo "Opzioni".

Per verificare la query che viene eseguita (per capire quali campi possono essere aggiunti), è necessario indicare il nome del programma nel ramo corrispondente, come mostrato nell'immagine, e poi inserire un valore inesistente nella colonna valore:

BN__STWO/OPZIONI/nomeProgrammaChiamante

Nel mio caso sto effettuando la prova su "Gestione ordini/impegni/preventivi" quindi il nome del programma è "BNORGSOR".

Uscire da Business e rientrare.

Andare nel programma da cui si desidera aggiungere un nuovo campo da inserire nel modello Word ed effettuare una "Stampa Word": a questo punto comparirà un errore.

Questo errore ci serve a verificare che nella select sia presente il campo che volgiamo aggiungere.

Una volta trovato il campo interessato, basterà andare nell'opzione di registro dove abbiamo aggiunto un valore inesistente, quindi, nel ramo BN__STWO/Opzioni ed andarlo a sostituire con il campo che ci interessa e va scritto con la stessa dicitura come da esempio: campo as rinomina_del_campo.

Se si vuole inserire più di un campo va aggiunta la virgola e scritti come da esempio: campo as rinomina_del_campo, campo2 as r rinomina_del_campo 2, ... la stesse operazioni sono state fatte nell'immagine che vedete

Adesso bisognerà andare a inserire in campi nel modello word ma solo la parte rinominata, come da esempio :({ rinomina_del_campo } { rinomina_del_campo 2} ...) vedere immagine:

Andare nel programma da cui si vuole stampare il modello word e si vedranno stampanti anche i campi aggiunti come da immagine:

Integrazione con LibreOffice

Questa funzionalità permette di creare file ".odt" da file ".ott" (modelli di OpenOffice / Libreoffice), è stata sviluppata con OpenOffice/Libreoffice versione 3.3 e permette la generazione dei file senza aver bisogno di Microsoft Office e/o LibreOffice installato, ma crea il file direttamente con un motore interno. Non gestendo la creazione del file con le primitive di LibreOffice, è possibile che file complessi non vengano gestiti correttamente, inoltre si rammenta che il principale motore di stampa è Microsoft Word.

Seguono alcune considerazioni generali in merito:

  • Nel file da creare o nei file allegati non possono esserci oggetti "Ole" incorporati o collegati con link.
  • Possono essere inserite immagini con le estensioni più comuni (.jpg, .gif, .png, .bmp, ...).
  • Dopo il marcatore [iniziocorpo] se si cambia lo stile del testo va a capo, per rimanere sulla stessa riga occorre che il marcatore [iniziocorpo] sia dello stesso stile di quello che lo segue.
  • I marcatori [iniziocorpo] e [finecorpo]devono essere racchiusi sempre in una griglia (vedi anaarti.ott).
  • Per passare da un ".dotx" ad un ".ott" non basta aprirlo e salvarlo con nome, perché sono file diversi e dopo il salvataggio può essere necessario riaprire il file ".ott" ed apportare le modifiche del caso.
  • Le immagini "fisse" vanno inserite nel modo seguente: da file->inserisci immagine, sull'immagine tasto DX->ancoraggio->ancora al carattere, oppure in alternativa si può aggiungere l'immagine all'interno di una griglia.
  • Non è possibile utilizare i file ".ott" con i moduli "E-mail integrata e Crm" insieme.
  • Come per il motore per la stampa su Winword, non è possibile mettere marcatori in intestazione e/o piede pagina.
  • I file allegati possono essere solo documenti di tipo ".odt" (è possibile inserire file da allegare al documento in creazione dal modulo "CRM->Gestione Offerte".

I modelli da utilizzare sono quelli con estensione ".ott"

Installazione Business-1.0.0.oxt

Se installata, l'estensione per LibreOffice Business 1.0.0.oxt da la possibilità di avere nel menu di LibreOffice Writer, una nuova voce con all'interno le macro per l'inserimento di marcatori.

Per installarla avviare LibreOffice Writer, selezionare la voce di menu "strumenti->gestione estensioni" e aggiungere la estensione. Riavviando LibreOffice Writer nel menu appare la voce "Business" con all'interno le varie macro suddivise per tipologia. Per poter richiamare la macro (se non parte) è necessario diminuire la protezione sulle macro, da menu strumenti->opzioni->sicurezza->macro ed impostare la sicurezza su "medio".

Il funzionamento è stato testato sulle versioni 3.3

NB: il motore principale è e rimane Windows Word, per il fatto che non sfrutta le api di LibreOffice ma i file vengono scritti con un nostro motore interno. Con il nuovo sistema non è garantito il funzionamento con file troppo complessi (tabulazioni particolari, file contenenti oggetti particolari, grafici, griglie complesse, oggetti ole collegati, etc...). E' stato realizzato solo come sistema alternativo per coloro che non vogliono acquistare Microsoft Office, ma se si ha la necessita di utilizzare funzionalità spinte o in caso di problematiche nell'utilizzo della funzionalità, è necessario utilizzare Microsoft Word.